Showing:

Annotations
Attributes
Diagrams
Facets
Model
Properties
Source
Used by
Element diggs:OffsetParametersType / diggs:offsetType
Namespace http://diggsml.org/schemas/3
Annotations
Type of offset calculation method.
                                
Values:
- perpendicular: Standard geometric offset perpendicular to centerline
- constantBearing: Offset at fixed compass bearing
- radial: Radial offset from center point
Diagram
DiagramLinearReferencing_xsd_Simple_Type_diggs_OffsetTypeEnumType.tmp#OffsetTypeEnumType
Type diggs:OffsetTypeEnumType
Properties
content simple
default perpendicular
Facets
enumeration perpendicular
Offset perpendicular to the tangent of the centerline at 
each point. Standard geometric offset method.
                        
At each position along the centerline, the offset is measured 
perpendicular to the local tangent direction. This is the most 
common method for straight or gently curved features.
enumeration constantBearing
Offset at a constant compass bearing from centerline points. 
Used in marine surveys with fixed sensor arrays.
                        
Rather than perpendicular to the local tangent, offset is measured 
at a fixed azimuth. Useful when instruments maintain constant 
orientation relative to north rather than relative to vessel heading.
enumeration radial
Offset radially from a center point. May be used for 
circular or spiral survey patterns.
                        
Offset is measured radially outward from a defined center point, 
rather than perpendicular to the centerline. Applicable for 
circular grid patterns or radial sampling designs.
Source
<element name="offsetType" type="diggs:OffsetTypeEnumType" default="perpendicular">
  <annotation>
    <documentation>Type of offset calculation method. Values: - perpendicular: Standard geometric offset perpendicular to centerline - constantBearing: Offset at fixed compass bearing - radial: Radial offset from center point</documentation>
  </annotation>
</element>
Element diggs:OffsetParametersType / diggs:offsetDirection
Namespace http://diggsml.org/schemas/3
Annotations
Direction convention for positive offset values.
                                
The offset direction is determined relative to the direction 
of the LinearElement (from first to last coordinate in gml:posList):
                                
- "right": Positive offset to the right when looking along the line
- "left": Positive offset to the left when looking along the line
- "starboard": Marine convention, positive to starboard (right)
- "port": Marine convention, positive to port (left)
                                
Negative offset values represent the opposite direction.
Zero offset represents position on the centerline.
Diagram
DiagramLinearReferencing_xsd_Simple_Type_diggs_OffsetDirectionEnumType.tmp#OffsetDirectionEnumType
Type diggs:OffsetDirectionEnumType
Properties
content simple
default right
Facets
enumeration right
Positive offset is to the right when looking along the LinearElement 
from first to last coordinate. Standard for terrestrial applications 
(transects, pipelines, road alignments).
enumeration left
Positive offset is to the left when looking along the LinearElement 
from first to last coordinate. Less common but available if the 
application prefers left-positive convention.
enumeration starboard
Positive offset is to starboard (right side when facing bow/forward 
direction). Marine convention for geophysical tracklines and 
marine surveys. Equivalent to "right" but uses nautical terminology 
for consistency with marine operations.
enumeration port
Positive offset is to port (left side when facing bow/forward 
direction). Marine convention for geophysical tracklines. 
Equivalent to "left" but uses nautical terminology. Less common 
as most marine systems use starboard-positive convention.
Source
<element name="offsetDirection" type="diggs:OffsetDirectionEnumType" default="right">
  <annotation>
    <documentation>Direction convention for positive offset values. The offset direction is determined relative to the direction of the LinearElement (from first to last coordinate in gml:posList): - "right": Positive offset to the right when looking along the line - "left": Positive offset to the left when looking along the line - "starboard": Marine convention, positive to starboard (right) - "port": Marine convention, positive to port (left) Negative offset values represent the opposite direction. Zero offset represents position on the centerline.</documentation>
  </annotation>
</element>
Element diggs:OffsetParametersType / diggs:offsetUnits
Namespace http://diggsml.org/schemas/3
Annotations
Unit of measure for lateral offset values (second coordinate 
in gml:pos). May differ from the distance-along units if needed, 
though typically they are the same.
                                
Examples: ft, m, km
Diagram
DiagramMeasureTypes_xsd_Simple_Type_diggs_LengthUomEnumType.tmp#LengthUomEnumType
Type diggs:LengthUomEnumType
Properties
content simple
Source
<element name="offsetUnits" type="diggs:LengthUomEnumType">
  <annotation>
    <documentation>Unit of measure for lateral offset values (second coordinate in gml:pos). May differ from the distance-along units if needed, though typically they are the same. Examples: ft, m, km</documentation>
  </annotation>
</element>
Element diggs:OffsetParametersType / diggs:maxOffset
Namespace http://diggsml.org/schemas/3
Annotations
Optional maximum allowable lateral offset distance (absolute value).
                                
This defines the valid range for offset values as:
[-maxOffset, +maxOffset]
                                
Useful for:
- Defining swath width of geophysical instruments
- Limiting sampling extent from transect centerline
- Validating offset coordinates
                                
Example: maxOffset=200 means valid offsets are -200 to +200 
in the specified offsetUnits.
Diagram
Diagram
Type double
Properties
content simple
minOccurs 0
Source
<element name="maxOffset" type="double" minOccurs="0">
  <annotation>
    <documentation>Optional maximum allowable lateral offset distance (absolute value). This defines the valid range for offset values as: [-maxOffset, +maxOffset] Useful for: - Defining swath width of geophysical instruments - Limiting sampling extent from transect centerline - Validating offset coordinates Example: maxOffset=200 means valid offsets are -200 to +200 in the specified offsetUnits.</documentation>
  </annotation>
</element>
Element diggs:OffsetParametersType / diggs:bearing
Namespace http://diggsml.org/schemas/3
Annotations
For a constant bearing offset type, the value of the bearing used 
for measuring offsets from centerline.
                                
Bearing is typically measured as azimuth from north (0-360 degrees) 
or as a compass bearing. Required when offsetType is "constantBearing".
Diagram
DiagramEmlAllObjects_xsd_Simple_Type_eml_AbstractMeasure.tmp#AbstractMeasureMeasureTypes_xsd_Complex_Type_diggs_DescriptorValueType.tmp#DescriptorValueType_howDeterminedMeasureTypes_xsd_Complex_Type_diggs_DescriptorValueType.tmp#DescriptorValueType_qualifierMeasureTypes_xsd_Complex_Type_diggs_DescriptorValueType.tmp#DescriptorValueTypeMeasureTypes_xsd_Complex_Type_diggs_PlaneAngleMeasureType.tmp#PlaneAngleMeasureType_uomMeasureTypes_xsd_Complex_Type_diggs_PlaneAngleMeasureType.tmp#PlaneAngleMeasureType
Type diggs:PlaneAngleMeasureType
Type hierarchy
Properties
content complex
minOccurs 0
Attributes
QName Type Use Annotation
howDetermined diggs:DescriptorMethodEnumType optional
qualifier diggs:QualifierEnumExtType optional
uom diggs:PlaneAngleUomEnumType optional
The unit of measure for plane angle.
Source
<element minOccurs="0" name="bearing" type="diggs:PlaneAngleMeasureType">
  <annotation>
    <documentation>For a constant bearing offset type, the value of the bearing used for measuring offsets from centerline. Bearing is typically measured as azimuth from north (0-360 degrees) or as a compass bearing. Required when offsetType is "constantBearing".</documentation>
  </annotation>
</element>
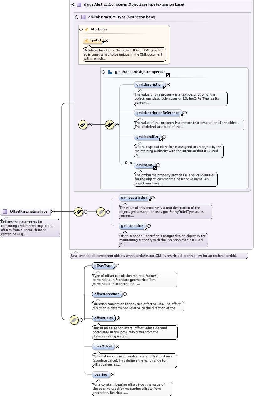
Complex Type diggs:OffsetParametersType
Namespace http://diggsml.org/schemas/3
Annotations
Defines the parameters for computing and interpreting lateral offsets 
from a linear element centerline (e.g., LinearExtent).
                
Lateral offset is the perpendicular distance from the centerline of 
the linear element. This is commonly used for:
                
- Geophysical surveys: Side-scan sonar, sub-bottom profilers collect 
  data on swaths perpendicular to the vessel trackline
                
- Transect sampling: Soil or environmental samples collected at regular 
  intervals along a survey line, with additional samples offset to 
  the sides to characterize spatial variability
                
- Pipeline monitoring: Sensors or test points located parallel to but 
  offset from the pipeline centerline
                
The offset direction (right/left or starboard/port) defines which 
side of the centerline is considered positive. Negative values 
represent the opposite side.
Diagram
Diagramgml3_2Profile_diggs_xsd_Attribute_gml_id.tmp#idgml3_2Profile_diggs_xsd_Element_gml_description.tmp#descriptiongml3_2Profile_diggs_xsd_Element_gml_descriptionReference.tmp#descriptionReferencegml3_2Profile_diggs_xsd_Element_gml_identifier.tmp#identifiergml3_2Profile_diggs_xsd_Element_gml_name.tmp#namegml3_2Profile_diggs_xsd_Element_Group_gml_StandardObjectProperties.tmp#StandardObjectPropertiesgml3_2Profile_diggs_xsd_Complex_Type_gml_AbstractGMLType.tmp#AbstractGMLTypegml3_2Profile_diggs_xsd_Element_gml_description.tmp#descriptiongml3_2Profile_diggs_xsd_Element_gml_identifier.tmp#identifierAbstractTypes_xsd_Complex_Type_diggs_AbstractComponentObjectBaseType.tmp#AbstractComponentObjectBaseTypeLinearReferencing_xsd_Complex_Type_diggs_OffsetParametersType.tmp#OffsetParametersType_offsetTypeLinearReferencing_xsd_Complex_Type_diggs_OffsetParametersType.tmp#OffsetParametersType_offsetDirectionLinearReferencing_xsd_Complex_Type_diggs_OffsetParametersType.tmp#OffsetParametersType_offsetUnitsLinearReferencing_xsd_Complex_Type_diggs_OffsetParametersType.tmp#OffsetParametersType_maxOffsetLinearReferencing_xsd_Complex_Type_diggs_OffsetParametersType.tmp#OffsetParametersType_bearing
Type extension of diggs:AbstractComponentObjectBaseType
Type hierarchy
Used by
Model
Children diggs:bearing, diggs:maxOffset, diggs:offsetDirection, diggs:offsetType, diggs:offsetUnits, gml:description, gml:identifier
Attributes
QName Type Use Annotation
gml:id ID optional
Database handle for the object. It is of XML type ID, so is constrained to be
unique in the XML document within which it occurs. An external identifier for the object in
the form of a URI may be constructed using standard XML and XPointer methods. This is done
by concatenating the URI for the document, a fragment separator, and the value of the id
attribute.
Source
<complexType name="OffsetParametersType">
  <annotation>
    <documentation>Defines the parameters for computing and interpreting lateral offsets from a linear element centerline (e.g., LinearExtent). Lateral offset is the perpendicular distance from the centerline of the linear element. This is commonly used for: - Geophysical surveys: Side-scan sonar, sub-bottom profilers collect data on swaths perpendicular to the vessel trackline - Transect sampling: Soil or environmental samples collected at regular intervals along a survey line, with additional samples offset to the sides to characterize spatial variability - Pipeline monitoring: Sensors or test points located parallel to but offset from the pipeline centerline The offset direction (right/left or starboard/port) defines which side of the centerline is considered positive. Negative values represent the opposite side.</documentation>
  </annotation>
  <complexContent>
    <extension base="diggs:AbstractComponentObjectBaseType">
      <sequence>
        <element name="offsetType" type="diggs:OffsetTypeEnumType" default="perpendicular">
          <annotation>
            <documentation>Type of offset calculation method. Values: - perpendicular: Standard geometric offset perpendicular to centerline - constantBearing: Offset at fixed compass bearing - radial: Radial offset from center point</documentation>
          </annotation>
        </element>
        <element name="offsetDirection" type="diggs:OffsetDirectionEnumType" default="right">
          <annotation>
            <documentation>Direction convention for positive offset values. The offset direction is determined relative to the direction of the LinearElement (from first to last coordinate in gml:posList): - "right": Positive offset to the right when looking along the line - "left": Positive offset to the left when looking along the line - "starboard": Marine convention, positive to starboard (right) - "port": Marine convention, positive to port (left) Negative offset values represent the opposite direction. Zero offset represents position on the centerline.</documentation>
          </annotation>
        </element>
        <element name="offsetUnits" type="diggs:LengthUomEnumType">
          <annotation>
            <documentation>Unit of measure for lateral offset values (second coordinate in gml:pos). May differ from the distance-along units if needed, though typically they are the same. Examples: ft, m, km</documentation>
          </annotation>
        </element>
        <element name="maxOffset" type="double" minOccurs="0">
          <annotation>
            <documentation>Optional maximum allowable lateral offset distance (absolute value). This defines the valid range for offset values as: [-maxOffset, +maxOffset] Useful for: - Defining swath width of geophysical instruments - Limiting sampling extent from transect centerline - Validating offset coordinates Example: maxOffset=200 means valid offsets are -200 to +200 in the specified offsetUnits.</documentation>
          </annotation>
        </element>
        <element minOccurs="0" name="bearing" type="diggs:PlaneAngleMeasureType">
          <annotation>
            <documentation>For a constant bearing offset type, the value of the bearing used for measuring offsets from centerline. Bearing is typically measured as azimuth from north (0-360 degrees) or as a compass bearing. Required when offsetType is "constantBearing".</documentation>
          </annotation>
        </element>
      </sequence>
    </extension>
  </complexContent>
</complexType>