Showing:

Annotations
Diagrams
Instances
Model
Properties
Source
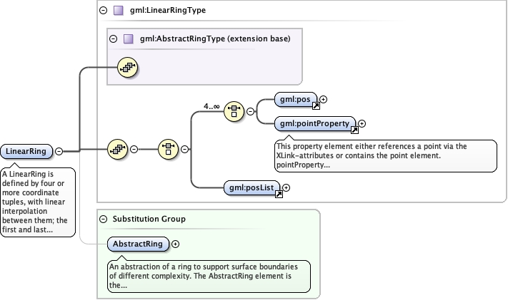
Element gml:LinearRing
Namespace http://www.opengis.net/gml/3.2
Annotations
A LinearRing is defined by four or more coordinate tuples, with linear
interpolation between them; the first and last coordinates shall be coincident. The number
of direct positions in the list shall be at least four.
Diagram
Diagramgml3_2Profile_diggs_xsd_Complex_Type_gml_AbstractRingType.tmp#AbstractRingTypegml3_2Profile_diggs_xsd_Element_gml_pos.tmp#posgml3_2Profile_diggs_xsd_Element_gml_pointProperty.tmp#pointPropertygml3_2Profile_diggs_xsd_Element_gml_posList.tmp#posListgml3_2Profile_diggs_xsd_Complex_Type_gml_LinearRingType.tmp#LinearRingTypegml3_2Profile_diggs_xsd_Element_gml_AbstractRing.tmp#AbstractRing
Type gml:LinearRingType
Type hierarchy
Properties
content complex
Substitution Group Affiliation
Model
Children gml:pointProperty, gml:pos, gml:posList
Instance
<gml:LinearRing xmlns:gml="http://www.opengis.net/gml/3.2">
  <gml:pos axisLabels="" srsDimension="" srsName="" uomLabels="">{1,1}</gml:pos>
  <gml:pointProperty xlink:actuate="" xlink:arcrole="" xlink:href="" nilReason="" owns="false" xlink:role="" xlink:show="" xlink:title="" xlink:type="simple">{1,1}</gml:pointProperty>
  <gml:posList axisLabels="" count="" srsDimension="" srsName="" uomLabels="">{1,1}</gml:posList>
</gml:LinearRing>
Source
<element name="LinearRing" type="gml:LinearRingType" substitutionGroup="gml:AbstractRing">
  <annotation>
    <documentation>A LinearRing is defined by four or more coordinate tuples, with linear interpolation between them; the first and last coordinates shall be coincident. The number of direct positions in the list shall be at least four.</documentation>
  </annotation>
</element>