Showing:

Annotations
Diagrams
Instances
Model
Properties
Source
Used by
Element diggs:ResultFile
Namespace http://diggsml.org/schema-dev
Annotations
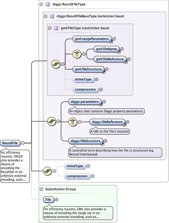
for efficiency reasons, DIGGS also provides a means of encoding the
ResultSet in an arbitrary external encoding, such as a binary file. This encoding
may be "well-known" but this is not required. This mode uses the diggs:ResultFile
element. The values in the dataValues element of the measurement are transmitted in
a external file that is referenced from the XML structure described by
diggs:ResultFileType. The external file is referenced by the diggs:fileReference
property that is an anyURI This means that the external file may be located remotely
from the referencing DIGGS instance. The diggs:compression property points to a
definition of a compression algorithm through an anyURI. This may be a retrievable,
computable definition or simply a reference to an unambiguous name for the
compression method. The diggs:mimeType property points to a definition of the file
mime type. The diggs:fileStructure property is defined by a codelist, but should be
"Record Interleaved" to preserve the required structure of the dataValues property,
whereby each record contains a set of fields in parameter order, with each record in
document order associated with a value, in order, in the location or timeDomain
property of the measurement. Note that if any compression algorithm is applied, the
structure above applies only to the pre-compression or post-decompression structure
of the file.
Diagram
Diagramgml3_2Profile_diggs_xsd_Element_gml_rangeParameters.tmp#rangeParametersgml3_2Profile_diggs_xsd_Element_gml_fileName.tmp#fileNamegml3_2Profile_diggs_xsd_Element_gml_fileReference.tmp#fileReferencegml3_2Profile_diggs_xsd_Element_gml_fileStructure.tmp#http___www.opengis.net_gml_3.2_fileStructuregml3_2Profile_diggs_xsd_Complex_Type_gml_FileType.tmp#FileType_mimeTypegml3_2Profile_diggs_xsd_Complex_Type_gml_FileType.tmp#FileType_compressiongml3_2Profile_diggs_xsd_Complex_Type_gml_FileType.tmp#FileTypeKernel_xsd_Element_diggs_parameters.tmp#parametersKernel_xsd_Element_diggs_fileReference.tmp#http___diggsml.org_schema-dev_fileReferenceKernel_xsd_Element_diggs_fileStructure.tmp#fileStructureKernel_xsd_Complex_Type_diggs_ResultFileBaseType.tmp#ResultFileBaseTypeKernel_xsd_Complex_Type_diggs_ResultFileType.tmp#ResultFileType_mimeTypeKernel_xsd_Complex_Type_diggs_ResultFileType.tmp#ResultFileType_compressionKernel_xsd_Complex_Type_diggs_ResultFileType.tmp#ResultFileTypegml3_2Profile_diggs_xsd_Element_gml_File.tmp#File
Type diggs:ResultFileType
Type hierarchy
Properties
content complex
Substitution Group Affiliation
Used by
Model
Children diggs:compression, diggs:fileReference, diggs:fileStructure, diggs:mimeType, diggs:parameters
Instance
<diggs:ResultFile xmlns:diggs="http://diggsml.org/schema-dev">
  <diggs:parameters xlink:actuate="" xlink:arcrole="" xlink:href="" nilReason="" owns="false" xlink:role="" xlink:show="" xlink:title="" xlink:type="simple">{1,1}</diggs:parameters>
  <diggs:fileReference>{1,1}</diggs:fileReference>
  <diggs:fileStructure codeSpace="">{1,1}</diggs:fileStructure>
  <diggs:mimeType>{0,1}</diggs:mimeType>
  <diggs:compression>{0,1}</diggs:compression>
</diggs:ResultFile>
Source
<element name="ResultFile" type="diggs:ResultFileType" substitutionGroup="gml:File">
  <annotation>
    <documentation>for efficiency reasons, DIGGS also provides a means of encoding the ResultSet in an arbitrary external encoding, such as a binary file. This encoding may be "well-known" but this is not required. This mode uses the diggs:ResultFile element. The values in the dataValues element of the measurement are transmitted in a external file that is referenced from the XML structure described by diggs:ResultFileType. The external file is referenced by the diggs:fileReference property that is an anyURI This means that the external file may be located remotely from the referencing DIGGS instance. The diggs:compression property points to a definition of a compression algorithm through an anyURI. This may be a retrievable, computable definition or simply a reference to an unambiguous name for the compression method. The diggs:mimeType property points to a definition of the file mime type. The diggs:fileStructure property is defined by a codelist, but should be "Record Interleaved" to preserve the required structure of the dataValues property, whereby each record contains a set of fields in parameter order, with each record in document order associated with a value, in order, in the location or timeDomain property of the measurement. Note that if any compression algorithm is applied, the structure above applies only to the pre-compression or post-decompression structure of the file.</documentation>
  </annotation>
</element>