Showing:

Diagrams
Model
Properties
Source
Used by
Element diggs:ResultFileType / diggs:mimeType
Namespace http://diggsml.org/schema-dev
Diagram
DiagramKernel_xsd_Simple_Type_diggs_mimeTypeEnumExtType.tmp#mimeTypeEnumExtType
Type diggs:mimeTypeEnumExtType
Properties
content simple
minOccurs 0
Source
<element minOccurs="0" name="mimeType" type="diggs:mimeTypeEnumExtType"/>
Element diggs:ResultFileType / diggs:compression
Namespace http://diggsml.org/schema-dev
Diagram
Diagram
Type anyURI
Properties
content simple
minOccurs 0
Source
<element minOccurs="0" name="compression" type="anyURI"/>
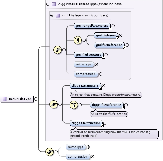
Complex Type diggs:ResultFileType
Namespace http://diggsml.org/schema-dev
Diagram
Diagramgml3_2Profile_diggs_xsd_Element_gml_rangeParameters.tmp#rangeParametersgml3_2Profile_diggs_xsd_Element_gml_fileName.tmp#fileNamegml3_2Profile_diggs_xsd_Element_gml_fileReference.tmp#fileReferencegml3_2Profile_diggs_xsd_Element_gml_fileStructure.tmp#http___www.opengis.net_gml_3.2_fileStructuregml3_2Profile_diggs_xsd_Complex_Type_gml_FileType.tmp#FileType_mimeTypegml3_2Profile_diggs_xsd_Complex_Type_gml_FileType.tmp#FileType_compressiongml3_2Profile_diggs_xsd_Complex_Type_gml_FileType.tmp#FileTypeKernel_xsd_Element_diggs_parameters.tmp#parametersKernel_xsd_Element_diggs_fileReference.tmp#http___diggsml.org_schema-dev_fileReferenceKernel_xsd_Element_diggs_fileStructure.tmp#fileStructureKernel_xsd_Complex_Type_diggs_ResultFileBaseType.tmp#ResultFileBaseTypeKernel_xsd_Complex_Type_diggs_ResultFileType.tmp#ResultFileType_mimeTypeKernel_xsd_Complex_Type_diggs_ResultFileType.tmp#ResultFileType_compression
Type extension of diggs:ResultFileBaseType
Type hierarchy
Used by
Model
Children diggs:compression, diggs:fileReference, diggs:fileStructure, diggs:mimeType, diggs:parameters
Source
<complexType name="ResultFileType">
  <complexContent>
    <extension base="diggs:ResultFileBaseType">
      <sequence>
        <element minOccurs="0" name="mimeType" type="diggs:mimeTypeEnumExtType"/>
        <element minOccurs="0" name="compression" type="anyURI"/>
      </sequence>
    </extension>
  </complexContent>
</complexType>