Showing:

Annotations
Diagrams
Instances
Model
Properties
Source
Used by
Element gml:File
Namespace http://www.opengis.net/gml/3.2
Annotations
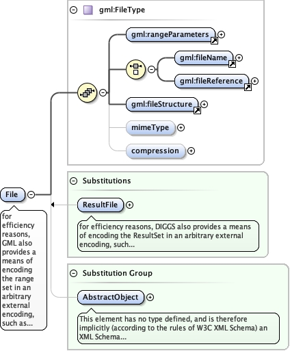
for efficiency reasons, GML also provides a means of encoding the range set in
an arbitrary external encoding, such as a binary file. This encoding may be "well-known" but
this is not required. This mode uses the gml:File element. The values of the coverage
(attribute values in the range set) are transmitted in a external file that is referenced
from the XML structure described by gml:FileType. The external file is referenced by the
gml:fileReference property that is an anyURI (the gml:fileName property has been
deprecated). This means that the external file may be located remotely from the referencing
GML instance. The gml:compression property points to a definition of a compression algorithm
through an anyURI. This may be a retrievable, computable definition or simply a reference to
an unambiguous name for the compression method. The gml:mimeType property points to a
definition of the file mime type. The gml:fileStructure property is defined by a codelist.
Note further that all values shall be enclosed in a single file. Multi-file structures for
values are not supported in GML. The semantics of the range set is described as above using
the gml:rangeParameters property. Note that if any compression algorithm is applied, the
structure above applies only to the pre-compression or post-decompression structure of the
file. Note that the fields within a record match the gml:valueComponents of the
gml:CompositeValue in document order.
Diagram
Diagramgml3_2Profile_diggs_xsd_Element_gml_rangeParameters.tmp#rangeParametersgml3_2Profile_diggs_xsd_Element_gml_fileName.tmp#fileNamegml3_2Profile_diggs_xsd_Element_gml_fileReference.tmp#fileReferencegml3_2Profile_diggs_xsd_Element_gml_fileStructure.tmp#http___www.opengis.net_gml_3.2_fileStructuregml3_2Profile_diggs_xsd_Complex_Type_gml_FileType.tmp#FileType_mimeTypegml3_2Profile_diggs_xsd_Complex_Type_gml_FileType.tmp#FileType_compressiongml3_2Profile_diggs_xsd_Complex_Type_gml_FileType.tmp#FileTypeKernel_xsd_Element_diggs_ResultFile.tmp#ResultFilegml3_2Profile_diggs_xsd_Element_gml_AbstractObject.tmp#http___www.opengis.net_gml_3.2_AbstractObject
Type gml:FileType
Properties
content complex
Substitution Group
Substitution Group Affiliation
Used by
Complex Type gml:RangeSetType
Model
Children gml:compression, gml:fileName, gml:fileReference, gml:fileStructure, gml:mimeType, gml:rangeParameters
Instance
<gml:File xmlns:gml="http://www.opengis.net/gml/3.2">
  <gml:rangeParameters xlink:actuate="" xlink:arcrole="" xlink:href="" nilReason="" owns="false" xlink:role="" xlink:show="" xlink:title="" xlink:type="simple">{1,1}</gml:rangeParameters>
  <gml:fileName>{1,1}</gml:fileName>
  <gml:fileReference>{1,1}</gml:fileReference>
  <gml:fileStructure codeSpace="">{1,1}</gml:fileStructure>
  <gml:mimeType>{0,1}</gml:mimeType>
  <gml:compression>{0,1}</gml:compression>
</gml:File>
Source
<element name="File" type="gml:FileType" substitutionGroup="gml:AbstractObject">
  <annotation>
    <documentation>for efficiency reasons, GML also provides a means of encoding the range set in an arbitrary external encoding, such as a binary file. This encoding may be "well-known" but this is not required. This mode uses the gml:File element. The values of the coverage (attribute values in the range set) are transmitted in a external file that is referenced from the XML structure described by gml:FileType. The external file is referenced by the gml:fileReference property that is an anyURI (the gml:fileName property has been deprecated). This means that the external file may be located remotely from the referencing GML instance. The gml:compression property points to a definition of a compression algorithm through an anyURI. This may be a retrievable, computable definition or simply a reference to an unambiguous name for the compression method. The gml:mimeType property points to a definition of the file mime type. The gml:fileStructure property is defined by a codelist. Note further that all values shall be enclosed in a single file. Multi-file structures for values are not supported in GML. The semantics of the range set is described as above using the gml:rangeParameters property. Note that if any compression algorithm is applied, the structure above applies only to the pre-compression or post-decompression structure of the file. Note that the fields within a record match the gml:valueComponents of the gml:CompositeValue in document order.</documentation>
  </annotation>
</element>