Showing:

Annotations
Attributes
Diagrams
Instances
Model
Properties
Source
Used by
Element diggs:ReceiverInfoType / diggs:remark
Namespace http://diggsml.org/schemas/3
Annotations
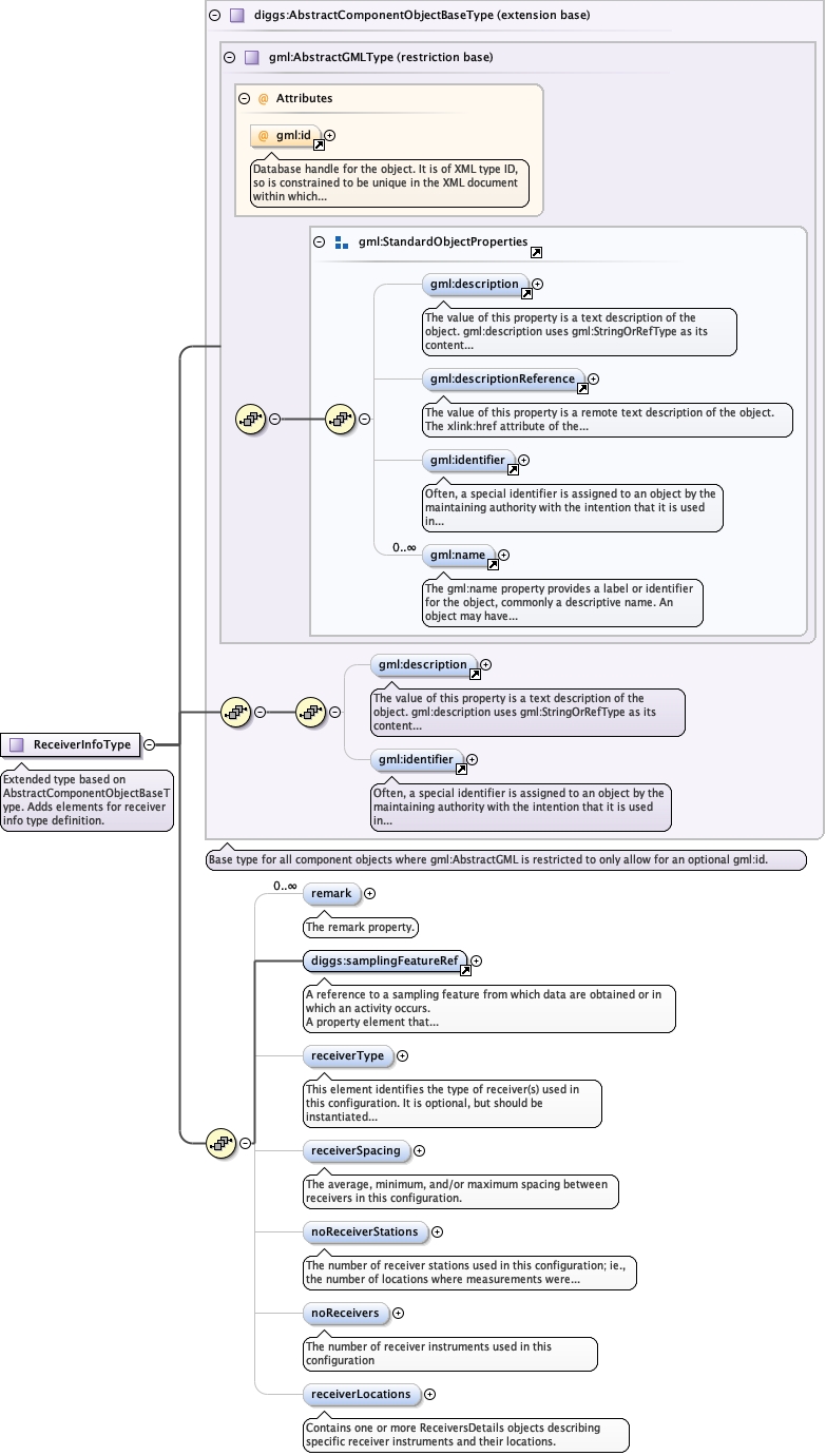
The remark property.
Diagram
DiagramCommon_xsd_Element_diggs_Remark.tmp#RemarkCommon_xsd_Complex_Type_diggs_RemarkPropertyType.tmp#RemarkPropertyType
Type diggs:RemarkPropertyType
Properties
content complex
minOccurs 0
maxOccurs unbounded
Model
Children diggs:Remark
Instance
<diggs:remark xmlns:diggs="http://diggsml.org/schemas/3">
  <diggs:Remark owns="false">{1,1}</diggs:Remark>
</diggs:remark>
Source
<element maxOccurs="unbounded" minOccurs="0" name="remark" type="diggs:RemarkPropertyType">
  <annotation>
    <documentation>The remark property.</documentation>
  </annotation>
</element>
Element diggs:ReceiverInfoType / diggs:receiverType
Namespace http://diggsml.org/schemas/3
Annotations
This element identifies the type of receiver(s) used in
this configuration. It is optional, but should be instantiated when
receiverGeometry is not used.
Diagram
DiagramGeophysics_xsd_Simple_Type_diggs_receiverTypeEnumExtType.tmp#receiverTypeEnumExtType
Type diggs:receiverTypeEnumExtType
Properties
content simple
minOccurs 0
Source
<element minOccurs="0" name="receiverType" type="diggs:receiverTypeEnumExtType">
  <annotation>
    <documentation>This element identifies the type of receiver(s) used in this configuration. It is optional, but should be instantiated when receiverGeometry is not used.</documentation>
  </annotation>
</element>
Element diggs:ReceiverInfoType / diggs:receiverSpacing
Namespace http://diggsml.org/schemas/3
Annotations
The average, minimum, and/or maximum spacing between
receivers in this configuration.
Diagram
DiagramGeophysics_xsd_Element_diggs_SensorSpacing.tmp#SensorSpacingGeophysics_xsd_Complex_Type_diggs_SensorSpacingPropertyType.tmp#SensorSpacingPropertyType
Type diggs:SensorSpacingPropertyType
Properties
content complex
minOccurs 0
Model
Children diggs:SensorSpacing
Instance
<diggs:receiverSpacing xmlns:diggs="http://diggsml.org/schemas/3">
  <diggs:SensorSpacing gml:id="">{1,1}</diggs:SensorSpacing>
</diggs:receiverSpacing>
Source
<element minOccurs="0" name="receiverSpacing" type="diggs:SensorSpacingPropertyType">
  <annotation>
    <documentation>The average, minimum, and/or maximum spacing between receivers in this configuration.</documentation>
  </annotation>
</element>
Element diggs:ReceiverInfoType / diggs:noReceiverStations
Namespace http://diggsml.org/schemas/3
Annotations
The number of receiver stations used in this
configuration; ie., the number of locations where measurements were
obtained using this configuration.
Diagram
Diagram
Type positiveInteger
Properties
content simple
minOccurs 0
Source
<element minOccurs="0" name="noReceiverStations" type="positiveInteger">
  <annotation>
    <documentation>The number of receiver stations used in this configuration; ie., the number of locations where measurements were obtained using this configuration.</documentation>
  </annotation>
</element>
Element diggs:ReceiverInfoType / diggs:noReceivers
Namespace http://diggsml.org/schemas/3
Annotations
The number of receiver instruments used in this
configuration
Diagram
Diagram
Type positiveInteger
Properties
content simple
minOccurs 0
Source
<element minOccurs="0" name="noReceivers" type="positiveInteger">
  <annotation>
    <documentation>The number of receiver instruments used in this configuration</documentation>
  </annotation>
</element>
Element diggs:ReceiverInfoType / diggs:receiverLocations
Namespace http://diggsml.org/schemas/3
Annotations
Contains one or more ReceiversDetails objects describing
specific receiver instruments and their locations.
Diagram
Diagramgml3_2Profile_diggs_xsd_Attribute_Group_gml_OwnershipAttributeGroup.tmp#OwnershipAttributeGroupgml3_2Profile_diggs_xsd_Attribute_Group_gml_AssociationAttributeGroup.tmp#AssociationAttributeGroupGeophysics_xsd_Element_diggs_ReceiverLocations.tmp#ReceiverLocationsGeophysics_xsd_Complex_Type_diggs_ReceiverLocationsPropertyType.tmp#ReceiverLocationsPropertyType
Type diggs:ReceiverLocationsPropertyType
Properties
content complex
minOccurs 0
Model
Children diggs:ReceiverLocations
Instance
<diggs:receiverLocations xlink:actuate="" xlink:arcrole="" xlink:href="" nilReason="" owns="false" xlink:role="" xlink:show="" xlink:title="" xlink:type="simple" xmlns:diggs="http://diggsml.org/schemas/3">
  <diggs:ReceiverLocations gml:id="">{1,1}</diggs:ReceiverLocations>
</diggs:receiverLocations>
Attributes
QName Type Fixed Default Use Annotation
nilReason gml:NilReasonType optional
owns boolean false optional
xlink:actuate restriction of string optional
The 'actuate' attribute is used to communicate the desired timing 
of traversal from the starting resource to the ending resource; 
it's value should be treated as follows:
onLoad - traverse to the ending resource immediately on loading 
         the starting resource 
onRequest - traverse from the starting resource to the ending 
            resource only on a post-loading event triggered for 
            this purpose 
other - behavior is unconstrained; examine other markup in link 
        for hints 
none - behavior is unconstrained
xlink:arcrole anyURI optional
xlink:href anyURI optional
xlink:role anyURI optional
xlink:show restriction of string optional
The 'show' attribute is used to communicate the desired presentation 
of the ending resource on traversal from the starting resource; it's 
value should be treated as follows: 
new - load ending resource in a new window, frame, pane, or other 
      presentation context
replace - load the resource in the same window, frame, pane, or 
          other presentation context
embed - load ending resource in place of the presentation of the 
        starting resource
other - behavior is unconstrained; examine other markup in the 
        link for hints 
none - behavior is unconstrained
xlink:title string optional
xlink:type string simple optional
Source
<element name="receiverLocations" type="diggs:ReceiverLocationsPropertyType" minOccurs="0">
  <annotation>
    <documentation>Contains one or more ReceiversDetails objects describing specific receiver instruments and their locations.</documentation>
  </annotation>
</element>
Complex Type diggs:ReceiverInfoType
Namespace http://diggsml.org/schemas/3
Annotations
Extended type based on AbstractComponentObjectBaseType. Adds elements for receiver info type definition.
Diagram
Diagramgml3_2Profile_diggs_xsd_Attribute_gml_id.tmp#idgml3_2Profile_diggs_xsd_Element_gml_description.tmp#descriptiongml3_2Profile_diggs_xsd_Element_gml_descriptionReference.tmp#descriptionReferencegml3_2Profile_diggs_xsd_Element_gml_identifier.tmp#identifiergml3_2Profile_diggs_xsd_Element_gml_name.tmp#namegml3_2Profile_diggs_xsd_Element_Group_gml_StandardObjectProperties.tmp#StandardObjectPropertiesgml3_2Profile_diggs_xsd_Complex_Type_gml_AbstractGMLType.tmp#AbstractGMLTypegml3_2Profile_diggs_xsd_Element_gml_description.tmp#descriptiongml3_2Profile_diggs_xsd_Element_gml_identifier.tmp#identifierAbstractTypes_xsd_Complex_Type_diggs_AbstractComponentObjectBaseType.tmp#AbstractComponentObjectBaseTypeGeophysics_xsd_Complex_Type_diggs_ReceiverInfoType.tmp#ReceiverInfoType_remarkCommon_xsd_Element_diggs_samplingFeatureRef.tmp#samplingFeatureRefGeophysics_xsd_Complex_Type_diggs_ReceiverInfoType.tmp#ReceiverInfoType_receiverTypeGeophysics_xsd_Complex_Type_diggs_ReceiverInfoType.tmp#ReceiverInfoType_receiverSpacingGeophysics_xsd_Complex_Type_diggs_ReceiverInfoType.tmp#ReceiverInfoType_noReceiverStationsGeophysics_xsd_Complex_Type_diggs_ReceiverInfoType.tmp#ReceiverInfoType_noReceiversGeophysics_xsd_Complex_Type_diggs_ReceiverInfoType.tmp#ReceiverInfoType_receiverLocations
Type extension of diggs:AbstractComponentObjectBaseType
Type hierarchy
Used by
Model
Children diggs:noReceiverStations, diggs:noReceivers, diggs:receiverLocations, diggs:receiverSpacing, diggs:receiverType, diggs:remark, diggs:samplingFeatureRef, gml:description, gml:identifier
Attributes
QName Type Use Annotation
gml:id ID optional
Database handle for the object. It is of XML type ID, so is constrained to be
unique in the XML document within which it occurs. An external identifier for the object in
the form of a URI may be constructed using standard XML and XPointer methods. This is done
by concatenating the URI for the document, a fragment separator, and the value of the id
attribute.
Source
<complexType name="ReceiverInfoType">
  <annotation>
    <documentation>Extended type based on AbstractComponentObjectBaseType. Adds elements for receiver info type definition.</documentation>
  </annotation>
  <complexContent>
    <extension base="diggs:AbstractComponentObjectBaseType">
      <sequence>
        <element maxOccurs="unbounded" minOccurs="0" name="remark" type="diggs:RemarkPropertyType">
          <annotation>
            <documentation>The remark property.</documentation>
          </annotation>
        </element>
        <element minOccurs="1" ref="diggs:samplingFeatureRef"/>
        <element minOccurs="0" name="receiverType" type="diggs:receiverTypeEnumExtType">
          <annotation>
            <documentation>This element identifies the type of receiver(s) used in this configuration. It is optional, but should be instantiated when receiverGeometry is not used.</documentation>
          </annotation>
        </element>
        <element minOccurs="0" name="receiverSpacing" type="diggs:SensorSpacingPropertyType">
          <annotation>
            <documentation>The average, minimum, and/or maximum spacing between receivers in this configuration.</documentation>
          </annotation>
        </element>
        <element minOccurs="0" name="noReceiverStations" type="positiveInteger">
          <annotation>
            <documentation>The number of receiver stations used in this configuration; ie., the number of locations where measurements were obtained using this configuration.</documentation>
          </annotation>
        </element>
        <element minOccurs="0" name="noReceivers" type="positiveInteger">
          <annotation>
            <documentation>The number of receiver instruments used in this configuration</documentation>
          </annotation>
        </element>
        <element name="receiverLocations" type="diggs:ReceiverLocationsPropertyType" minOccurs="0">
          <annotation>
            <documentation>Contains one or more ReceiversDetails objects describing specific receiver instruments and their locations.</documentation>
          </annotation>
        </element>
      </sequence>
    </extension>
  </complexContent>
</complexType>