Showing:

Annotations
Attributes
Diagrams
Facets
Instances
Model
Properties
Source
Used by
Element witsml:Tubular / witsml:TypeTubularAssy
Namespace http://www.energistics.org/energyml/data/witsmlv2
Annotations
Type of tubular assembly.
Diagram
DiagramTubular_xsd_Simple_Type_witsml_TubularAssembly.tmp#TubularAssembly
Type witsml:TubularAssembly
Type hierarchy
Properties
content simple
minOccurs 1
maxOccurs 1
Facets
maxLength 64
enumeration drilling
enumeration directional drilling
enumeration fishing
enumeration condition mud
enumeration tubing conveyed logging
enumeration cementing
enumeration casing
enumeration clean out
enumeration completion or testing
enumeration coring
enumeration hole opening or underreaming
enumeration milling or dressing or cutting
enumeration wiper or check or reaming
enumeration unknown
The value is not known. Avoid using this value. All reasonable attempts should be made to determine the appropriate value. Use of this value may result in rejection in some situations.
Source
<xs:element name="TypeTubularAssy" type="witsml:TubularAssembly" minOccurs="1" maxOccurs="1">
  <xs:annotation>
    <xs:documentation>Type of tubular assembly.</xs:documentation>
  </xs:annotation>
</xs:element>
Element witsml:Tubular / witsml:ValveFloat
Namespace http://www.energistics.org/energyml/data/witsmlv2
Annotations
Is float valve present?  Values are "true" (or "1") and "false" (or "0").
Diagram
Diagram
Type xs:boolean
Properties
content simple
minOccurs 0
maxOccurs 1
Source
<xs:element name="ValveFloat" type="xs:boolean" minOccurs="0" maxOccurs="1">
  <xs:annotation>
    <xs:documentation>Is float valve present? Values are "true" (or "1") and "false" (or "0").</xs:documentation>
  </xs:annotation>
</xs:element>
Element witsml:Tubular / witsml:SourceNuclear
Namespace http://www.energistics.org/energyml/data/witsmlv2
Annotations
Is nuclear tool present?  Values are "true" (or "1") and "false" (or "0").
Diagram
Diagram
Type xs:boolean
Properties
content simple
minOccurs 0
maxOccurs 1
Source
<xs:element name="SourceNuclear" type="xs:boolean" minOccurs="0" maxOccurs="1">
  <xs:annotation>
    <xs:documentation>Is nuclear tool present? Values are "true" (or "1") and "false" (or "0").</xs:documentation>
  </xs:annotation>
</xs:element>
Element witsml:Tubular / witsml:DiaHoleAssy
Namespace http://www.energistics.org/energyml/data/witsmlv2
Annotations
Maximum hole size generated by the assembly.
Diagram
DiagramBaseTypes_xsd_Simple_Type_eml_AbstractMeasure.tmp#AbstractMeasureMeasureType_xsd_Complex_Type_eml_LengthMeasure.tmp#LengthMeasure_uomMeasureType_xsd_Complex_Type_eml_LengthMeasure.tmp#LengthMeasure
Type eml:LengthMeasure
Type hierarchy
Properties
content complex
minOccurs 0
maxOccurs 1
Attributes
QName Type Use
uom eml:LengthUom required
Source
<xs:element name="DiaHoleAssy" type="eml:LengthMeasure" minOccurs="0" maxOccurs="1">
  <xs:annotation>
    <xs:documentation>Maximum hole size generated by the assembly.</xs:documentation>
  </xs:annotation>
</xs:element>
Element witsml:Tubular / witsml:TubularComponent
Namespace http://www.energistics.org/energyml/data/witsmlv2
Diagram
DiagramTubular_xsd_Complex_Type_witsml_TubularComponent.tmp#TubularComponent_uidTubular_xsd_Complex_Type_witsml_TubularComponent.tmp#TubularComponent_TypeTubularComponentTubular_xsd_Complex_Type_witsml_TubularComponent.tmp#TubularComponent_SequenceTubular_xsd_Complex_Type_witsml_TubularComponent.tmp#TubularComponent_DescriptionTubular_xsd_Complex_Type_witsml_TubularComponent.tmp#TubularComponent_IdTubular_xsd_Complex_Type_witsml_TubularComponent.tmp#TubularComponent_OdTubular_xsd_Complex_Type_witsml_TubularComponent.tmp#TubularComponent_OdMxTubular_xsd_Complex_Type_witsml_TubularComponent.tmp#TubularComponent_LenTubular_xsd_Complex_Type_witsml_TubularComponent.tmp#TubularComponent_LenJointAvTubular_xsd_Complex_Type_witsml_TubularComponent.tmp#TubularComponent_NumJointStandTubular_xsd_Complex_Type_witsml_TubularComponent.tmp#TubularComponent_WtPerLenTubular_xsd_Complex_Type_witsml_TubularComponent.tmp#TubularComponent_GradeTubular_xsd_Complex_Type_witsml_TubularComponent.tmp#TubularComponent_OdDriftTubular_xsd_Complex_Type_witsml_TubularComponent.tmp#TubularComponent_TensYieldTubular_xsd_Complex_Type_witsml_TubularComponent.tmp#TubularComponent_TqYieldTubular_xsd_Complex_Type_witsml_TubularComponent.tmp#TubularComponent_StressFatigueTubular_xsd_Complex_Type_witsml_TubularComponent.tmp#TubularComponent_LenFishneckTubular_xsd_Complex_Type_witsml_TubularComponent.tmp#TubularComponent_IdFishneckTubular_xsd_Complex_Type_witsml_TubularComponent.tmp#TubularComponent_OdFishneckTubular_xsd_Complex_Type_witsml_TubularComponent.tmp#TubularComponent_DispTubular_xsd_Complex_Type_witsml_TubularComponent.tmp#TubularComponent_PresBurstTubular_xsd_Complex_Type_witsml_TubularComponent.tmp#TubularComponent_PresCollapseTubular_xsd_Complex_Type_witsml_TubularComponent.tmp#TubularComponent_ClassServiceTubular_xsd_Complex_Type_witsml_TubularComponent.tmp#TubularComponent_WearWallTubular_xsd_Complex_Type_witsml_TubularComponent.tmp#TubularComponent_ThickWallTubular_xsd_Complex_Type_witsml_TubularComponent.tmp#TubularComponent_ConfigConTubular_xsd_Complex_Type_witsml_TubularComponent.tmp#TubularComponent_BendStiffnessTubular_xsd_Complex_Type_witsml_TubularComponent.tmp#TubularComponent_AxialStiffnessTubular_xsd_Complex_Type_witsml_TubularComponent.tmp#TubularComponent_TorsionalStiffnessTubular_xsd_Complex_Type_witsml_TubularComponent.tmp#TubularComponent_TypeMaterialTubular_xsd_Complex_Type_witsml_TubularComponent.tmp#TubularComponent_DoglegMxTubular_xsd_Complex_Type_witsml_TubularComponent.tmp#TubularComponent_VendorTubular_xsd_Complex_Type_witsml_TubularComponent.tmp#TubularComponent_ModelTubular_xsd_Complex_Type_witsml_TubularComponent.tmp#TubularComponent_NameTagTubular_xsd_Complex_Type_witsml_TubularComponent.tmp#TubularComponent_AreaNozzleFlowTubular_xsd_Complex_Type_witsml_TubularComponent.tmp#TubularComponent_ExtensionNameValueTubular_xsd_Complex_Type_witsml_TubularComponent.tmp#TubularComponent_ConnectionTubular_xsd_Complex_Type_witsml_TubularComponent.tmp#TubularComponent_JarTubular_xsd_Complex_Type_witsml_TubularComponent.tmp#TubularComponent_MwdToolTubular_xsd_Complex_Type_witsml_TubularComponent.tmp#TubularComponent_BitRecordTubular_xsd_Complex_Type_witsml_TubularComponent.tmp#TubularComponent_MotorTubular_xsd_Complex_Type_witsml_TubularComponent.tmp#TubularComponent_StabilizerTubular_xsd_Complex_Type_witsml_TubularComponent.tmp#TubularComponent_BendTubular_xsd_Complex_Type_witsml_TubularComponent.tmp#TubularComponent_HoleOpenerTubular_xsd_Complex_Type_witsml_TubularComponent.tmp#TubularComponent_RotarySteerableToolTubular_xsd_Complex_Type_witsml_TubularComponent.tmp#TubularComponent_ExtensionAnyTubular_xsd_Complex_Type_witsml_TubularComponent.tmp#TubularComponent_NozzleTubular_xsd_Complex_Type_witsml_TubularComponent.tmp#TubularComponent
Type witsml:TubularComponent
Properties
content complex
minOccurs 0
maxOccurs unbounded
Model
Children witsml:AreaNozzleFlow, witsml:AxialStiffness, witsml:Bend, witsml:BendStiffness, witsml:BitRecord, witsml:ClassService, witsml:ConfigCon, witsml:Connection, witsml:Description, witsml:Disp, witsml:DoglegMx, witsml:ExtensionAny, witsml:ExtensionNameValue, witsml:Grade, witsml:HoleOpener, witsml:Id, witsml:IdFishneck, witsml:Jar, witsml:Len, witsml:LenFishneck, witsml:LenJointAv, witsml:Model, witsml:Motor, witsml:MwdTool, witsml:NameTag, witsml:Nozzle, witsml:NumJointStand, witsml:Od, witsml:OdDrift, witsml:OdFishneck, witsml:OdMx, witsml:PresBurst, witsml:PresCollapse, witsml:RotarySteerableTool, witsml:Sequence, witsml:Stabilizer, witsml:StressFatigue, witsml:TensYield, witsml:ThickWall, witsml:TorsionalStiffness, witsml:TqYield, witsml:TypeMaterial, witsml:TypeTubularComponent, witsml:Vendor, witsml:WearWall, witsml:WtPerLen
Instance
<witsml:TubularComponent uid="" xmlns:witsml="http://www.energistics.org/energyml/data/witsmlv2">
  <witsml:TypeTubularComponent>{1,1}</witsml:TypeTubularComponent>
  <witsml:Sequence>{1,1}</witsml:Sequence>
  <witsml:Description>{0,1}</witsml:Description>
  <witsml:Id uom="">{1,1}</witsml:Id>
  <witsml:Od uom="">{1,1}</witsml:Od>
  <witsml:OdMx uom="">{0,1}</witsml:OdMx>
  <witsml:Len uom="">{1,1}</witsml:Len>
  <witsml:LenJointAv uom="">{0,1}</witsml:LenJointAv>
  <witsml:NumJointStand>{0,1}</witsml:NumJointStand>
  <witsml:WtPerLen uom="">{0,1}</witsml:WtPerLen>
  <witsml:Grade>{0,1}</witsml:Grade>
  <witsml:OdDrift uom="">{0,1}</witsml:OdDrift>
  <witsml:TensYield uom="">{0,1}</witsml:TensYield>
  <witsml:TqYield uom="">{0,1}</witsml:TqYield>
  <witsml:StressFatigue uom="">{0,1}</witsml:StressFatigue>
  <witsml:LenFishneck uom="">{0,1}</witsml:LenFishneck>
  <witsml:IdFishneck uom="">{0,1}</witsml:IdFishneck>
  <witsml:OdFishneck uom="">{0,1}</witsml:OdFishneck>
  <witsml:Disp uom="">{0,1}</witsml:Disp>
  <witsml:PresBurst uom="">{0,1}</witsml:PresBurst>
  <witsml:PresCollapse uom="">{0,1}</witsml:PresCollapse>
  <witsml:ClassService>{0,1}</witsml:ClassService>
  <witsml:WearWall uom="">{0,1}</witsml:WearWall>
  <witsml:ThickWall uom="">{0,1}</witsml:ThickWall>
  <witsml:ConfigCon>{0,1}</witsml:ConfigCon>
  <witsml:BendStiffness uom="">{0,1}</witsml:BendStiffness>
  <witsml:AxialStiffness uom="">{0,1}</witsml:AxialStiffness>
  <witsml:TorsionalStiffness uom="">{0,1}</witsml:TorsionalStiffness>
  <witsml:TypeMaterial>{0,1}</witsml:TypeMaterial>
  <witsml:DoglegMx uom="">{0,1}</witsml:DoglegMx>
  <witsml:Vendor>{0,1}</witsml:Vendor>
  <witsml:Model>{0,1}</witsml:Model>
  <witsml:NameTag uid="">{0,unbounded}</witsml:NameTag>
  <witsml:AreaNozzleFlow uom="">{0,1}</witsml:AreaNozzleFlow>
  <witsml:ExtensionNameValue>{0,unbounded}</witsml:ExtensionNameValue>
  <witsml:Connection uid="">{0,unbounded}</witsml:Connection>
  <witsml:Jar>{0,1}</witsml:Jar>
  <witsml:MwdTool>{0,1}</witsml:MwdTool>
  <witsml:BitRecord uid="">{0,1}</witsml:BitRecord>
  <witsml:Motor>{0,1}</witsml:Motor>
  <witsml:Stabilizer uid="">{0,unbounded}</witsml:Stabilizer>
  <witsml:Bend uid="">{0,unbounded}</witsml:Bend>
  <witsml:HoleOpener>{0,1}</witsml:HoleOpener>
  <witsml:RotarySteerableTool>{0,1}</witsml:RotarySteerableTool>
  <witsml:ExtensionAny>{0,1}</witsml:ExtensionAny>
  <witsml:Nozzle uid="">{0,unbounded}</witsml:Nozzle>
</witsml:TubularComponent>
Attributes
QName Type Use Annotation
uid eml:String64 required
Unique identifier for this instance of TubularComponent
Source
<xs:element name="TubularComponent" type="witsml:TubularComponent" minOccurs="0" maxOccurs="unbounded"/>
Element witsml:Tubular / witsml:Wellbore
Namespace http://www.energistics.org/energyml/data/witsmlv2
Diagram
DiagramObjectReference_xsd_Complex_Type_eml_DataObjectReference.tmp#DataObjectReference_ContentTypeObjectReference_xsd_Complex_Type_eml_DataObjectReference.tmp#DataObjectReference_TitleObjectReference_xsd_Complex_Type_eml_DataObjectReference.tmp#DataObjectReference_UuidObjectReference_xsd_Complex_Type_eml_DataObjectReference.tmp#DataObjectReference_UuidAuthorityObjectReference_xsd_Complex_Type_eml_DataObjectReference.tmp#DataObjectReference_UriObjectReference_xsd_Complex_Type_eml_DataObjectReference.tmp#DataObjectReference_VersionStringObjectReference_xsd_Complex_Type_eml_DataObjectReference.tmp#DataObjectReference
Type eml:DataObjectReference
Properties
content complex
minOccurs 1
maxOccurs 1
Model
Children eml:ContentType, eml:Title, eml:Uri, eml:Uuid, eml:UuidAuthority, eml:VersionString
Instance
<witsml:Wellbore xmlns:witsml="http://www.energistics.org/energyml/data/witsmlv2" xmlns:eml="http://www.energistics.org/energyml/data/commonv2">
  <eml:ContentType>{1,1}</eml:ContentType>
  <eml:Title>{1,1}</eml:Title>
  <eml:Uuid>{1,1}</eml:Uuid>
  <eml:UuidAuthority>{0,1}</eml:UuidAuthority>
  <eml:Uri>{0,1}</eml:Uri>
  <eml:VersionString>{0,1}</eml:VersionString>
</witsml:Wellbore>
Source
<xs:element name="Wellbore" type="eml:DataObjectReference" minOccurs="1" maxOccurs="1"/>
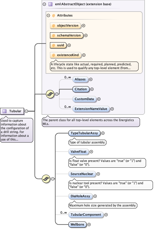
Complex Type witsml:Tubular
Namespace http://www.energistics.org/energyml/data/witsmlv2
Annotations
Used to capture information about the configuration of a drill string. For information about a use of this configuration, See the BhaRun object . This object is uniquely identified within the context of one wellbore object.
Diagram
DiagramAbstract_xsd_Complex_Type_eml_AbstractObject.tmp#http___www.energistics.org_energyml_data_commonv2_AbstractObject_objectVersionAbstract_xsd_Complex_Type_eml_AbstractObject.tmp#http___www.energistics.org_energyml_data_commonv2_AbstractObject_schemaVersionAbstract_xsd_Complex_Type_eml_AbstractObject.tmp#http___www.energistics.org_energyml_data_commonv2_AbstractObject_uuidAbstract_xsd_Complex_Type_eml_AbstractObject.tmp#http___www.energistics.org_energyml_data_commonv2_AbstractObject_existenceKindAbstract_xsd_Complex_Type_eml_AbstractObject.tmp#http___www.energistics.org_energyml_data_commonv2_AbstractObject_AliasesAbstract_xsd_Complex_Type_eml_AbstractObject.tmp#http___www.energistics.org_energyml_data_commonv2_AbstractObject_CitationAbstract_xsd_Complex_Type_eml_AbstractObject.tmp#http___www.energistics.org_energyml_data_commonv2_AbstractObject_CustomDataAbstract_xsd_Complex_Type_eml_AbstractObject.tmp#http___www.energistics.org_energyml_data_commonv2_AbstractObject_ExtensionNameValueAbstract_xsd_Complex_Type_eml_AbstractObject.tmp#http___www.energistics.org_energyml_data_commonv2_AbstractObjectTubular_xsd_Complex_Type_witsml_Tubular.tmp#http___www.energistics.org_energyml_data_witsmlv2_Tubular_TypeTubularAssyTubular_xsd_Complex_Type_witsml_Tubular.tmp#http___www.energistics.org_energyml_data_witsmlv2_Tubular_ValveFloatTubular_xsd_Complex_Type_witsml_Tubular.tmp#http___www.energistics.org_energyml_data_witsmlv2_Tubular_SourceNuclearTubular_xsd_Complex_Type_witsml_Tubular.tmp#http___www.energistics.org_energyml_data_witsmlv2_Tubular_DiaHoleAssyTubular_xsd_Complex_Type_witsml_Tubular.tmp#http___www.energistics.org_energyml_data_witsmlv2_Tubular_TubularComponentTubular_xsd_Complex_Type_witsml_Tubular.tmp#http___www.energistics.org_energyml_data_witsmlv2_Tubular_Wellbore
Type extension of eml:AbstractObject
Type hierarchy
Used by
Element witsml:Tubular
Model
Children eml:Aliases, eml:Citation, eml:CustomData, eml:ExtensionNameValue, witsml:DiaHoleAssy, witsml:SourceNuclear, witsml:TubularComponent, witsml:TypeTubularAssy, witsml:ValveFloat, witsml:Wellbore
Attributes
QName Type Use Annotation
existenceKind eml:ExistenceKind optional
A lifecycle state like actual, required, planned, predicted, etc. This is used to qualify any top-level element (from Epicentre 2.1).
objectVersion eml:String64 optional
schemaVersion eml:String64 required
uuid eml:UuidString required
Source
<xs:complexType name="Tubular">
  <xs:annotation>
    <xs:documentation>Used to capture information about the configuration of a drill string. For information about a use of this configuration, See the BhaRun object . This object is uniquely identified within the context of one wellbore object.</xs:documentation>
  </xs:annotation>
  <xs:complexContent>
    <xs:extension base="eml:AbstractObject">
      <xs:sequence>
        <xs:element name="TypeTubularAssy" type="witsml:TubularAssembly" minOccurs="1" maxOccurs="1">
          <xs:annotation>
            <xs:documentation>Type of tubular assembly.</xs:documentation>
          </xs:annotation>
        </xs:element>
        <xs:element name="ValveFloat" type="xs:boolean" minOccurs="0" maxOccurs="1">
          <xs:annotation>
            <xs:documentation>Is float valve present? Values are "true" (or "1") and "false" (or "0").</xs:documentation>
          </xs:annotation>
        </xs:element>
        <xs:element name="SourceNuclear" type="xs:boolean" minOccurs="0" maxOccurs="1">
          <xs:annotation>
            <xs:documentation>Is nuclear tool present? Values are "true" (or "1") and "false" (or "0").</xs:documentation>
          </xs:annotation>
        </xs:element>
        <xs:element name="DiaHoleAssy" type="eml:LengthMeasure" minOccurs="0" maxOccurs="1">
          <xs:annotation>
            <xs:documentation>Maximum hole size generated by the assembly.</xs:documentation>
          </xs:annotation>
        </xs:element>
        <xs:element name="TubularComponent" type="witsml:TubularComponent" minOccurs="0" maxOccurs="unbounded"/>
        <xs:element name="Wellbore" type="eml:DataObjectReference" minOccurs="1" maxOccurs="1"/>
      </xs:sequence>
    </xs:extension>
  </xs:complexContent>
</xs:complexType>