Showing:

Annotations
Attributes
Diagrams
Instances
Model
Properties
Source
Used by
Element diggs:Splice
Namespace http://diggsml.org/schema-dev
Annotations
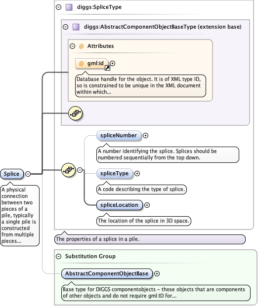
A physical connection between two pieces of a pile, typically a single
pile is constructed from multiple pieces connected by splices.
Diagram
Diagramgml3_2Profile_diggs_xsd_Attribute_gml_id.tmp#idKernel_xsd_Complex_Type_diggs_AbstractComponentObjectBaseType.tmp#AbstractComponentObjectBaseTypePiling_xsd_Complex_Type_diggs_SpliceType.tmp#SpliceType_spliceNumberPiling_xsd_Complex_Type_diggs_SpliceType.tmp#SpliceType_spliceTypePiling_xsd_Complex_Type_diggs_SpliceType.tmp#SpliceType_spliceLocationPiling_xsd_Complex_Type_diggs_SpliceType.tmp#SpliceTypeKernel_xsd_Element_diggs_AbstractComponentObjectBase.tmp#AbstractComponentObjectBase
Type diggs:SpliceType
Type hierarchy
Properties
content complex
Substitution Group Affiliation
Used by
Model
Children diggs:spliceLocation, diggs:spliceNumber, diggs:spliceType
Instance
<diggs:Splice gml:id="" xmlns:diggs="http://diggsml.org/schema-dev">
  <diggs:spliceNumber>{0,1}</diggs:spliceNumber>
  <diggs:spliceType codeSpace="">{0,1}</diggs:spliceType>
  <diggs:spliceLocation xlink:actuate="" xlink:role="" xlink:arcrole="" xlink:show="" xlink:title="" xlink:href="" xlink:type="simple" nilReason="" owns="false">{1,1}</diggs:spliceLocation>
</diggs:Splice>
Attributes
QName Type Use Annotation
gml:id ID optional
Database handle for the object. It is of XML type ID, so is constrained to be
unique in the XML document within which it occurs. An external identifier for the object in
the form of a URI may be constructed using standard XML and XPointer methods. This is done
by concatenating the URI for the document, a fragment separator, and the value of the id
attribute.
Source
<element name="Splice" substitutionGroup="diggs:AbstractComponentObjectBase" type="diggs:SpliceType">
  <annotation>
    <documentation>A physical connection between two pieces of a pile, typically a single pile is constructed from multiple pieces connected by splices.</documentation>
  </annotation>
</element>