Showing:

Annotations
Attributes
Diagrams
Instances
Model
Properties
Source
Used by
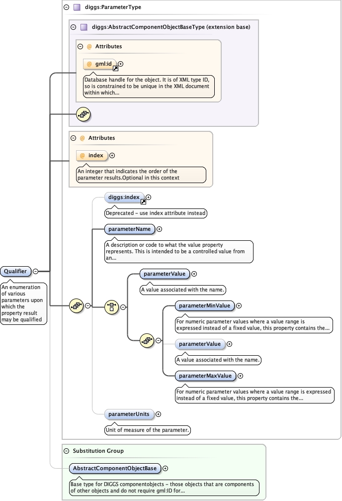
Element diggs:Qualifier
Namespace http://diggsml.org/schema-dev
Annotations
An enumeration of various parameters upon which the property result may
be qualified
Diagram
Diagramgml3_2Profile_diggs_xsd_Attribute_gml_id.tmp#idKernel_xsd_Complex_Type_diggs_AbstractComponentObjectBaseType.tmp#AbstractComponentObjectBaseTypeKernel_xsd_Complex_Type_diggs_ParameterType.tmp#ParameterType_indexDeprecated_xsd_Element_diggs_index.tmp#indexKernel_xsd_Complex_Type_diggs_ParameterType.tmp#ParameterType_parameterNameKernel_xsd_Complex_Type_diggs_ParameterType.tmp#ParameterType_parameterValueKernel_xsd_Complex_Type_diggs_ParameterType.tmp#ParameterType_parameterMinValueKernel_xsd_Complex_Type_diggs_ParameterType.tmp#ParameterType_parameterMaxValueKernel_xsd_Complex_Type_diggs_ParameterType.tmp#ParameterType_parameterUnitsKernel_xsd_Complex_Type_diggs_ParameterType.tmp#ParameterTypeKernel_xsd_Element_diggs_AbstractComponentObjectBase.tmp#AbstractComponentObjectBase
Type diggs:ParameterType
Type hierarchy
Properties
content complex
abstract false
Substitution Group Affiliation
Used by
Model
Children diggs:index, diggs:parameterMaxValue, diggs:parameterMinValue, diggs:parameterName, diggs:parameterUnits, diggs:parameterValue
Instance
<diggs:Qualifier gml:id="" index="" xmlns:diggs="http://diggsml.org/schema-dev">
  <diggs:index>{0,1}</diggs:index>
  <diggs:parameterName codeSpace="">{1,1}</diggs:parameterName>
  <diggs:parameterValue xml:lang="">{1,1}</diggs:parameterValue>
  <diggs:parameterMinValue>{1,1}</diggs:parameterMinValue>
  <diggs:parameterValue xml:lang="">{0,1}</diggs:parameterValue>
  <diggs:parameterMaxValue>{1,1}</diggs:parameterMaxValue>
  <diggs:parameterUnits>{0,1}</diggs:parameterUnits>
</diggs:Qualifier>
Attributes
QName Type Use Annotation
gml:id ID optional
Database handle for the object. It is of XML type ID, so is constrained to be
unique in the XML document within which it occurs. An external identifier for the object in
the form of a URI may be constructed using standard XML and XPointer methods. This is done
by concatenating the URI for the document, a fragment separator, and the value of the id
attribute.
index positiveInteger optional
An integer that indicates the order of the parameter
results.Optional in this context
Source
<element abstract="false" name="Qualifier" substitutionGroup="diggs:AbstractComponentObjectBase" type="diggs:ParameterType">
  <annotation>
    <documentation>An enumeration of various parameters upon which the property result may be qualified</documentation>
  </annotation>
</element>