Showing:

Annotations
Diagrams
Instances
Model
Properties
Used by
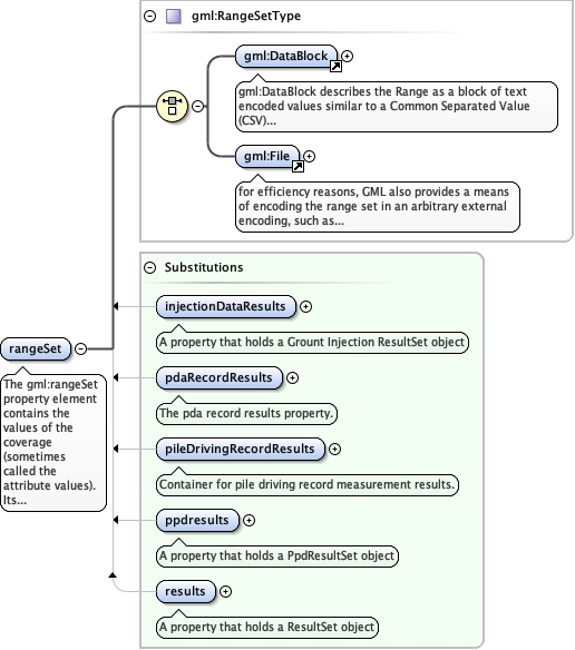
Element gml:rangeSet
Namespace http://www.opengis.net/gml/3.2
Annotations
The gml:rangeSet property element contains the values of the coverage
(sometimes called the attribute values). Its content model is given by gml:RangeSetType.
This content model supports a structural description of the range. The semantic information
describing the range set is embedded using a uniform method, as part of the explicit values,
or as a template value accompanying the representation using gml:DataBlock and gml:File. The
values from each component (or “band”) in the range may be encoded within a
gml:ValueArray element or a concrete member of the gml:AbstractScalarValueList substitution
group . Use of these elements satisfies the value-type homogeneity
requirement.
Diagram
Diagramgml3_2Profile_diggs_xsd_Element_gml_DataBlock.tmp#DataBlockgml3_2Profile_diggs_xsd_Element_gml_File.tmp#Filegml3_2Profile_diggs_xsd_Complex_Type_gml_RangeSetType.tmp#RangeSetTypeGrouting_xsd_Element_diggs_injectionDataResults.tmp#injectionDataResultsDeepFoundation_xsd_Element_diggs_pdaRecordResults.tmp#pdaRecordResultsDeepFoundation_xsd_Element_diggs_pileDrivingRecordResults.tmp#pileDrivingRecordResultsDiggs_geo_deprecated_xsd_Element_diggs_geo_ppdresults.tmp#ppdresultsCommon_xsd_Element_diggs_results.tmp#results
Type gml:RangeSetType
Properties
content complex
Substitution Group
Used by
Model
Children gml:DataBlock, gml:File
Instance
<gml:rangeSet xmlns:gml="http://www.opengis.net/gml/3.2">
  <gml:DataBlock>{1,1}</gml:DataBlock>
  <gml:File>{1,1}</gml:File>
</gml:rangeSet>
Schema location file:/Users/dponti/GitHub/diggs-schema/core/gml3.2Profile_diggs.xsd