Showing:

Annotations
Attributes
Diagrams
Instances
Model
Properties
Used by
Element gml:AbstractTimePrimitive
Namespace http://www.opengis.net/gml/3.2
Annotations
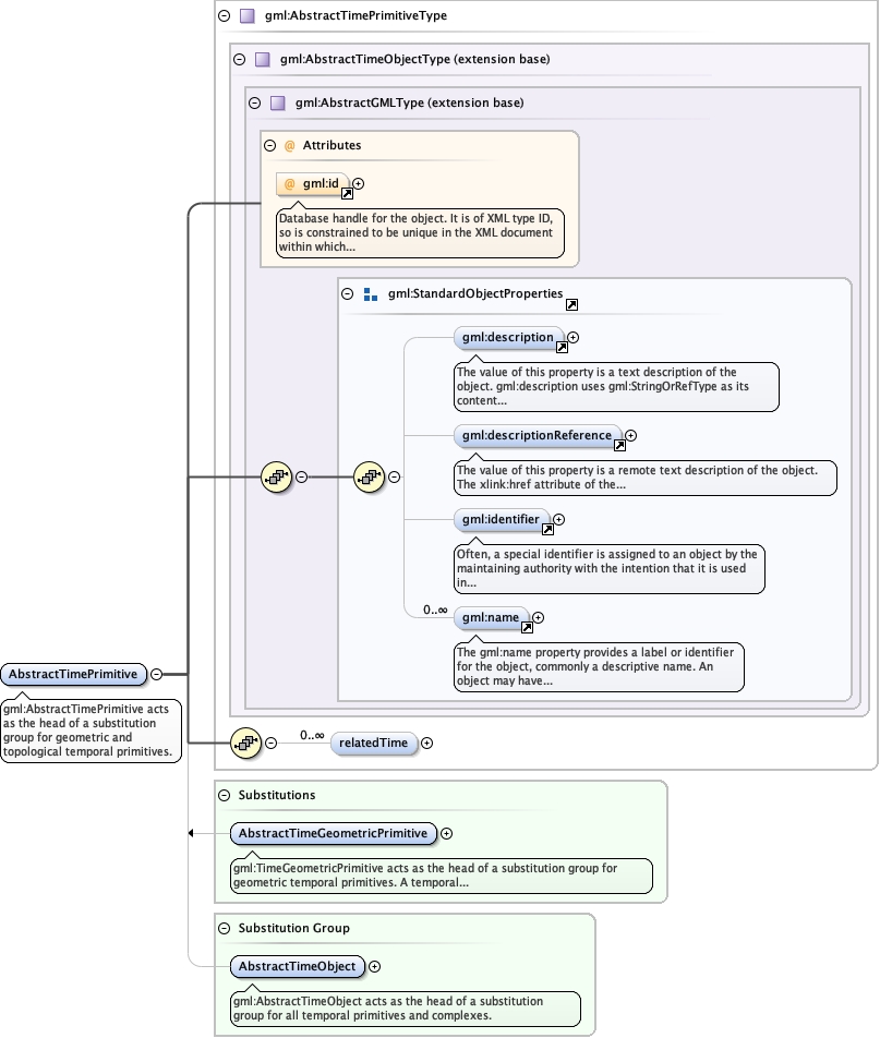
gml:AbstractTimePrimitive acts as the head of a substitution group for
geometric and topological temporal primitives.
Diagram
Diagramgml3_2Profile_diggs_xsd_Attribute_gml_id.tmp#idgml3_2Profile_diggs_xsd_Element_gml_description.tmp#descriptiongml3_2Profile_diggs_xsd_Element_gml_descriptionReference.tmp#descriptionReferencegml3_2Profile_diggs_xsd_Element_gml_identifier.tmp#identifiergml3_2Profile_diggs_xsd_Element_gml_name.tmp#namegml3_2Profile_diggs_xsd_Element_Group_gml_StandardObjectProperties.tmp#StandardObjectPropertiesgml3_2Profile_diggs_xsd_Complex_Type_gml_AbstractGMLType.tmp#AbstractGMLTypegml3_2Profile_diggs_xsd_Complex_Type_gml_AbstractTimeObjectType.tmp#AbstractTimeObjectTypegml3_2Profile_diggs_xsd_Complex_Type_gml_AbstractTimePrimitiveType.tmp#AbstractTimePrimitiveType_relatedTimegml3_2Profile_diggs_xsd_Complex_Type_gml_AbstractTimePrimitiveType.tmp#AbstractTimePrimitiveTypegml3_2Profile_diggs_xsd_Element_gml_AbstractTimeGeometricPrimitive.tmp#AbstractTimeGeometricPrimitivegml3_2Profile_diggs_xsd_Element_gml_AbstractTimeObject.tmp#AbstractTimeObject
Type gml:AbstractTimePrimitiveType
Type hierarchy
Properties
content complex
abstract true
Substitution Group
Substitution Group Affiliation
Used by
Model
Children gml:description, gml:descriptionReference, gml:identifier, gml:name, gml:relatedTime
Instance
<gml:AbstractTimePrimitive gml:id="" xmlns:gml="http://www.opengis.net/gml/3.2">
  <gml:description xlink:actuate="" xlink:arcrole="" xlink:href="" nilReason="" xlink:role="" xlink:show="" xlink:title="" xlink:type="simple">{0,1}</gml:description>
  <gml:descriptionReference xlink:actuate="" xlink:arcrole="" xlink:href="" nilReason="" owns="false" xlink:role="" xlink:show="" xlink:title="" xlink:type="simple">{0,1}</gml:descriptionReference>
  <gml:identifier codeSpace="">{0,1}</gml:identifier>
  <gml:name codeSpace="">{0,unbounded}</gml:name>
  <gml:relatedTime xlink:actuate="" xlink:arcrole="" xlink:href="" nilReason="" owns="false" relativePosition="" xlink:role="" xlink:show="" xlink:title="" xlink:type="simple">{0,unbounded}</gml:relatedTime>
</gml:AbstractTimePrimitive>
Attributes
QName Type Use Annotation
gml:id ID optional
Database handle for the object. It is of XML type ID, so is constrained to be
unique in the XML document within which it occurs. An external identifier for the object in
the form of a URI may be constructed using standard XML and XPointer methods. This is done
by concatenating the URI for the document, a fragment separator, and the value of the id
attribute.
Schema location file:/Users/dponti/GitHub/diggs-schema/core/gml3.2Profile_diggs.xsd