| Namespace |
http://diggsml.org/schemas/3 |
|
Annotations
|
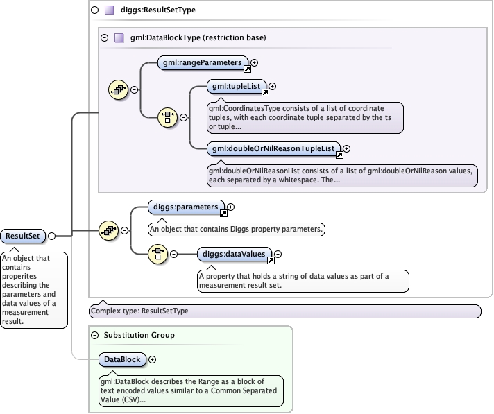
An object that contains properites describing the parameters and data
values of a measurement result.
|
|
|
Diagram
|
|
| Type |
diggs:ResultSetType |
| Type hierarchy |
|
|
Properties
|
|
| Substitution Group Affiliation |
|
|
Used by
|
|
| Model
|
|
| Children |
diggs:dataValues, diggs:parameters |
|
Instance
|
<diggs:ResultSet xmlns:diggs="http://diggsml.org/schemas/3">
<diggs:parameters xlink:actuate="" xlink:arcrole="" xlink:href="" nilReason="" owns="false" xlink:role="" xlink:show="" xlink:title="" xlink:type="simple">{1,1}</diggs:parameters>
<diggs:dataValues cs="," decimal="." ts=" ">{1,1}</diggs:dataValues>
</diggs:ResultSet>
|
|
| Schema location |
file:/Users/dponti/GitHub/diggs-schema/core/Common.xsd |