Showing:

Annotations
Attributes
Diagrams
Instances
Model
Properties
Source
Used by
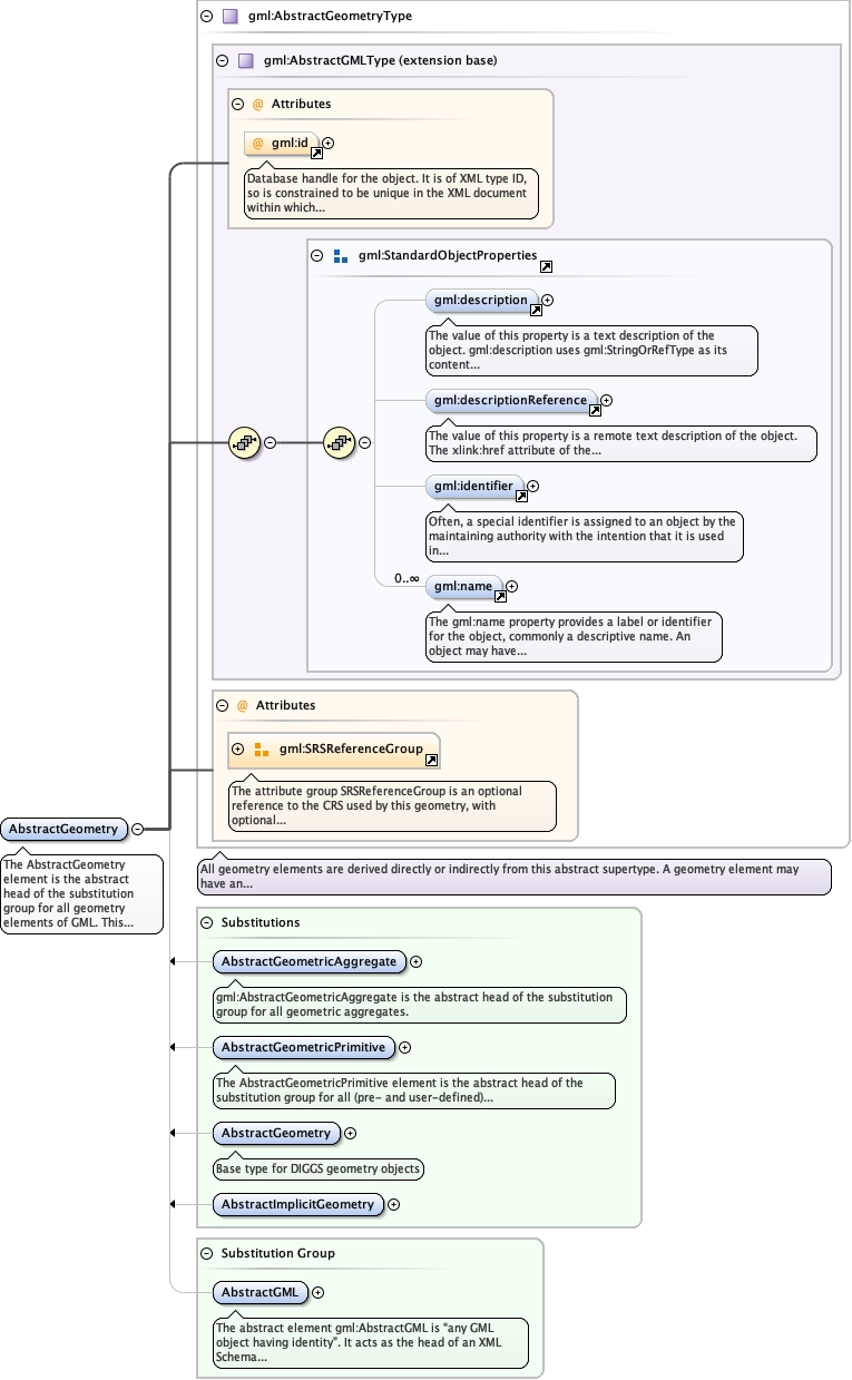
Element gml:AbstractGeometry
Namespace http://www.opengis.net/gml/3.2
Annotations
The AbstractGeometry element is the abstract head of the substitution group for
all geometry elements of GML. This includes pre-defined and user-defined geometry elements.
Any geometry element shall be a direct or indirect extension/restriction of
AbstractGeometryType and shall be directly or indirectly in the substitution group of
AbstractGeometry.
Diagram
Diagramgml3_2Profile_diggs_xsd_Attribute_gml_id.tmp#idgml3_2Profile_diggs_xsd_Element_gml_description.tmp#descriptiongml3_2Profile_diggs_xsd_Element_gml_descriptionReference.tmp#descriptionReferencegml3_2Profile_diggs_xsd_Element_gml_identifier.tmp#identifiergml3_2Profile_diggs_xsd_Element_gml_name.tmp#namegml3_2Profile_diggs_xsd_Element_Group_gml_StandardObjectProperties.tmp#StandardObjectPropertiesgml3_2Profile_diggs_xsd_Complex_Type_gml_AbstractGMLType.tmp#AbstractGMLTypegml3_2Profile_diggs_xsd_Attribute_Group_gml_SRSReferenceGroup.tmp#SRSReferenceGroupgml3_2Profile_diggs_xsd_Complex_Type_gml_AbstractGeometryType.tmp#AbstractGeometryTypegml3_2Profile_diggs_xsd_Element_gml_AbstractGeometricAggregate.tmp#AbstractGeometricAggregategml3_2Profile_diggs_xsd_Element_gml_AbstractGeometricPrimitive.tmp#AbstractGeometricPrimitiveCore_xsd_Element_diggs_AbstractGeometry.tmp#http___diggsml.org_schemas_3_AbstractGeometrygml3_2Profile_diggs_xsd_Element_gml_AbstractImplicitGeometry.tmp#AbstractImplicitGeometrygml3_2Profile_diggs_xsd_Element_gml_AbstractGML.tmp#AbstractGML
Type gml:AbstractGeometryType
Type hierarchy
Properties
content complex
abstract true
Substitution Group
Substitution Group Affiliation
Used by
Model
Children gml:description, gml:descriptionReference, gml:identifier, gml:name
Instance
<gml:AbstractGeometry axisLabels="" gml:id="" srsDimension="" srsName="" uomLabels="" xmlns:gml="http://www.opengis.net/gml/3.2">
  <gml:description xlink:actuate="" xlink:arcrole="" xlink:href="" nilReason="" xlink:role="" xlink:show="" xlink:title="" xlink:type="simple">{0,1}</gml:description>
  <gml:descriptionReference xlink:actuate="" xlink:arcrole="" xlink:href="" nilReason="" owns="false" xlink:role="" xlink:show="" xlink:title="" xlink:type="simple">{0,1}</gml:descriptionReference>
  <gml:identifier codeSpace="">{0,1}</gml:identifier>
  <gml:name codeSpace="">{0,unbounded}</gml:name>
</gml:AbstractGeometry>
Attributes
QName Type Use Annotation
axisLabels gml:NCNameList optional
gml:id ID optional
Database handle for the object. It is of XML type ID, so is constrained to be
unique in the XML document within which it occurs. An external identifier for the object in
the form of a URI may be constructed using standard XML and XPointer methods. This is done
by concatenating the URI for the document, a fragment separator, and the value of the id
attribute.
srsDimension positiveInteger optional
srsName anyURI optional
uomLabels gml:NCNameList optional
Source
<element name="AbstractGeometry" type="gml:AbstractGeometryType" abstract="true" substitutionGroup="gml:AbstractGML">
  <annotation>
    <documentation>The AbstractGeometry element is the abstract head of the substitution group for all geometry elements of GML. This includes pre-defined and user-defined geometry elements. Any geometry element shall be a direct or indirect extension/restriction of AbstractGeometryType and shall be directly or indirectly in the substitution group of AbstractGeometry.</documentation>
  </annotation>
</element>