Showing:

Annotations
Diagrams
Instances
Model
Properties
Source
Used by
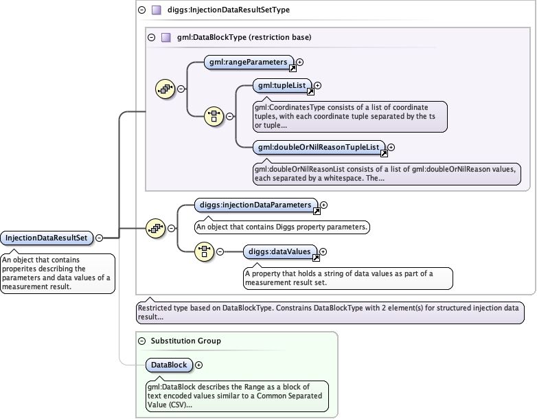
Element diggs:InjectionDataResultSet
Namespace http://diggsml.org/schemas/3
Annotations
An object that contains properites describing the parameters and data
values of a measurement result.
Diagram
Diagramgml3_2Profile_diggs_xsd_Element_gml_rangeParameters.tmp#rangeParametersgml3_2Profile_diggs_xsd_Element_gml_tupleList.tmp#tupleListgml3_2Profile_diggs_xsd_Element_gml_doubleOrNilReasonTupleList.tmp#doubleOrNilReasonTupleListgml3_2Profile_diggs_xsd_Complex_Type_gml_DataBlockType.tmp#DataBlockTypeGrouting_xsd_Element_diggs_injectionDataParameters.tmp#injectionDataParametersCommon_xsd_Element_diggs_dataValues.tmp#dataValuesGrouting_xsd_Complex_Type_diggs_InjectionDataResultSetType.tmp#InjectionDataResultSetTypegml3_2Profile_diggs_xsd_Element_gml_DataBlock.tmp#DataBlock
Type diggs:InjectionDataResultSetType
Type hierarchy
Properties
content complex
Substitution Group Affiliation
Used by
Model
Children diggs:dataValues, diggs:injectionDataParameters
Instance
<diggs:InjectionDataResultSet xmlns:diggs="http://diggsml.org/schemas/3">
  <diggs:injectionDataParameters xlink:actuate="" xlink:arcrole="" xlink:href="" nilReason="" owns="false" xlink:role="" xlink:show="" xlink:title="" xlink:type="simple">{1,1}</diggs:injectionDataParameters>
  <diggs:dataValues cs="," decimal="." ts=" ">{1,1}</diggs:dataValues>
</diggs:InjectionDataResultSet>
Source
<element name="InjectionDataResultSet" substitutionGroup="gml:DataBlock" type="diggs:InjectionDataResultSetType">
  <annotation>
    <documentation>An object that contains properites describing the parameters and data values of a measurement result.</documentation>
  </annotation>
</element>