Showing:

Annotations
Attributes
Diagrams
Model
Properties
Source
Used by
Element diggs:PressureFlowCurveDataType / diggs:pressureUOM
Namespace http://diggsml.org/schemas/3
Annotations
The UOM symbol for the pressure measurements that make up
the data of the pressure-flow rate curve
Diagram
DiagramMeasureTypes_xsd_Simple_Type_diggs_PressureUomEnumType.tmp#PressureUomEnumType
Type diggs:PressureUomEnumType
Properties
content simple
Source
<element name="pressureUOM" type="diggs:PressureUomEnumType">
  <annotation>
    <documentation>The UOM symbol for the pressure measurements that make up the data of the pressure-flow rate curve</documentation>
  </annotation>
</element>
Element diggs:PressureFlowCurveDataType / diggs:flowRateUOM
Namespace http://diggsml.org/schemas/3
Annotations
The UOM symbol for the flow rate measurements that make
up the data of the pressure-flow rate curve
Diagram
DiagramMeasureTypes_xsd_Simple_Type_diggs_VolumePerTimeUomEnumType.tmp#VolumePerTimeUomEnumType
Type diggs:VolumePerTimeUomEnumType
Properties
content simple
Source
<element name="flowRateUOM" type="diggs:VolumePerTimeUomEnumType">
  <annotation>
    <documentation>The UOM symbol for the flow rate measurements that make up the data of the pressure-flow rate curve</documentation>
  </annotation>
</element>
Element diggs:PressureFlowCurveDataType / diggs:index
Namespace http://diggsml.org/schemas/3
Annotations
The index property.
Diagram
Diagram
Type positiveInteger
Properties
content simple
Source
<element name="index" type="positiveInteger">
  <annotation>
    <documentation>The index property.</documentation>
  </annotation>
</element>
Element diggs:PressureFlowCurveDataType / diggs:measuredPressure
Namespace http://diggsml.org/schemas/3
Annotations
The measured pressure property.
Diagram
Diagram
Type double
Properties
content simple
Source
<element name="measuredPressure" type="double">
  <annotation>
    <documentation>The measured pressure property.</documentation>
  </annotation>
</element>
Element diggs:PressureFlowCurveDataType / diggs:measuredFlowRate
Namespace http://diggsml.org/schemas/3
Annotations
The measured flow rate property.
Diagram
Diagram
Type double
Properties
content simple
Source
<element name="measuredFlowRate" type="double">
  <annotation>
    <documentation>The measured flow rate property.</documentation>
  </annotation>
</element>
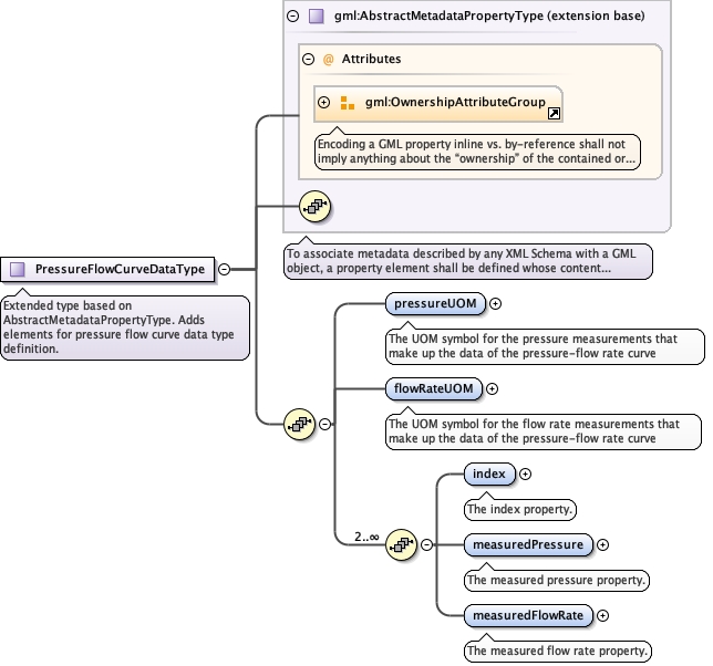
Complex Type diggs:PressureFlowCurveDataType
Namespace http://diggsml.org/schemas/3
Annotations
Extended type based on AbstractMetadataPropertyType. Adds elements for pressure flow curve data type definition.
Diagram
Diagramgml3_2Profile_diggs_xsd_Attribute_Group_gml_OwnershipAttributeGroup.tmp#OwnershipAttributeGroupgml3_2Profile_diggs_xsd_Complex_Type_gml_AbstractMetadataPropertyType.tmp#AbstractMetadataPropertyTypeGrouting_xsd_Complex_Type_diggs_PressureFlowCurveDataType.tmp#PressureFlowCurveDataType_pressureUOMGrouting_xsd_Complex_Type_diggs_PressureFlowCurveDataType.tmp#PressureFlowCurveDataType_flowRateUOMGrouting_xsd_Complex_Type_diggs_PressureFlowCurveDataType.tmp#PressureFlowCurveDataType_indexGrouting_xsd_Complex_Type_diggs_PressureFlowCurveDataType.tmp#PressureFlowCurveDataType_measuredPressureGrouting_xsd_Complex_Type_diggs_PressureFlowCurveDataType.tmp#PressureFlowCurveDataType_measuredFlowRate
Type extension of gml:AbstractMetadataPropertyType
Type hierarchy
Used by
Model
Children diggs:flowRateUOM, diggs:index, diggs:measuredFlowRate, diggs:measuredPressure, diggs:pressureUOM
Attributes
QName Type Default Use
owns boolean false optional
Source
<complexType name="PressureFlowCurveDataType">
  <annotation>
    <documentation>Extended type based on AbstractMetadataPropertyType. Adds elements for pressure flow curve data type definition.</documentation>
  </annotation>
  <complexContent>
    <extension base="gml:AbstractMetadataPropertyType">
      <sequence>
        <element name="pressureUOM" type="diggs:PressureUomEnumType">
          <annotation>
            <documentation>The UOM symbol for the pressure measurements that make up the data of the pressure-flow rate curve</documentation>
          </annotation>
        </element>
        <element name="flowRateUOM" type="diggs:VolumePerTimeUomEnumType">
          <annotation>
            <documentation>The UOM symbol for the flow rate measurements that make up the data of the pressure-flow rate curve</documentation>
          </annotation>
        </element>
        <sequence maxOccurs="unbounded" minOccurs="2">
          <element name="index" type="positiveInteger">
            <annotation>
              <documentation>The index property.</documentation>
            </annotation>
          </element>
          <element name="measuredPressure" type="double">
            <annotation>
              <documentation>The measured pressure property.</documentation>
            </annotation>
          </element>
          <element name="measuredFlowRate" type="double">
            <annotation>
              <documentation>The measured flow rate property.</documentation>
            </annotation>
          </element>
        </sequence>
      </sequence>
    </extension>
  </complexContent>
</complexType>