Showing:

Annotations
Diagrams
Instances
Model
Properties
Source
Used by
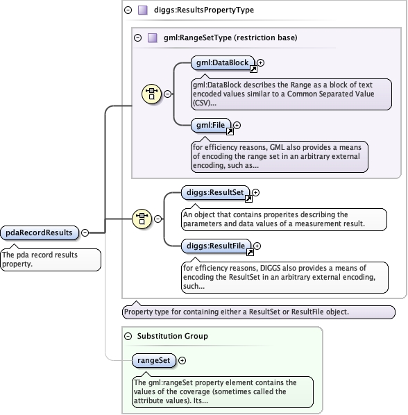
Element diggs:pdaRecordResults
Namespace http://diggsml.org/schemas/3
Annotations
The pda record results property.
Diagram
Diagramgml3_2Profile_diggs_xsd_Element_gml_DataBlock.tmp#DataBlockgml3_2Profile_diggs_xsd_Element_gml_File.tmp#Filegml3_2Profile_diggs_xsd_Complex_Type_gml_RangeSetType.tmp#RangeSetTypeCommon_xsd_Element_diggs_ResultSet.tmp#ResultSetCommon_xsd_Element_diggs_ResultFile.tmp#ResultFileCommon_xsd_Complex_Type_diggs_ResultsPropertyType.tmp#ResultsPropertyTypegml3_2Profile_diggs_xsd_Element_gml_rangeSet.tmp#rangeSet
Type diggs:ResultsPropertyType
Type hierarchy
Properties
content complex
Substitution Group Affiliation
Used by
Model
Children diggs:ResultFile, diggs:ResultSet
Instance
<diggs:pdaRecordResults xmlns:diggs="http://diggsml.org/schemas/3">
  <diggs:ResultSet>{1,1}</diggs:ResultSet>
  <diggs:ResultFile>{1,1}</diggs:ResultFile>
</diggs:pdaRecordResults>
Source
<element name="pdaRecordResults" substitutionGroup="gml:rangeSet" type="diggs:ResultsPropertyType">
  <annotation>
    <documentation>The pda record results property.</documentation>
  </annotation>
</element>