Showing:

Annotations
Diagrams
Model
Properties
Source
Used by
Element diggs:ResultFileType / diggs:mimeType
Namespace http://diggsml.org/schemas/3
Annotations
Type or classification of the mime.
Diagram
DiagramCommon_xsd_Simple_Type_diggs_MimeTypeEnumExtType.tmp#MimeTypeEnumExtType
Type diggs:MimeTypeEnumExtType
Properties
content simple
minOccurs 0
Source
<element minOccurs="0" name="mimeType" type="diggs:MimeTypeEnumExtType">
  <annotation>
    <documentation>Type or classification of the mime.</documentation>
  </annotation>
</element>
Element diggs:ResultFileType / diggs:compression
Namespace http://diggsml.org/schemas/3
Annotations
The compression property.
Diagram
Diagram
Type anyURI
Properties
content simple
minOccurs 0
Source
<element minOccurs="0" name="compression" type="anyURI">
  <annotation>
    <documentation>The compression property.</documentation>
  </annotation>
</element>
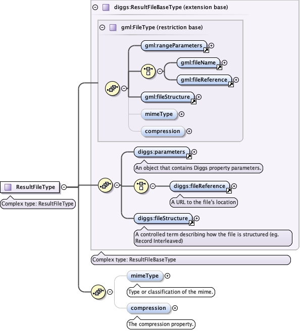
Complex Type diggs:ResultFileType
Namespace http://diggsml.org/schemas/3
Annotations
Complex type: ResultFileType
Diagram
Diagramgml3_2Profile_diggs_xsd_Element_gml_rangeParameters.tmp#rangeParametersgml3_2Profile_diggs_xsd_Element_gml_fileName.tmp#fileNamegml3_2Profile_diggs_xsd_Element_gml_fileReference.tmp#fileReferencegml3_2Profile_diggs_xsd_Element_gml_fileStructure.tmp#http___www.opengis.net_gml_3.2_fileStructuregml3_2Profile_diggs_xsd_Complex_Type_gml_FileType.tmp#FileType_mimeTypegml3_2Profile_diggs_xsd_Complex_Type_gml_FileType.tmp#FileType_compressiongml3_2Profile_diggs_xsd_Complex_Type_gml_FileType.tmp#FileTypeCommon_xsd_Element_diggs_parameters.tmp#parametersCommon_xsd_Element_diggs_fileReference.tmp#http___diggsml.org_schemas_3_fileReferenceCommon_xsd_Element_diggs_fileStructure.tmp#fileStructureCommon_xsd_Complex_Type_diggs_ResultFileBaseType.tmp#ResultFileBaseTypeCommon_xsd_Complex_Type_diggs_ResultFileType.tmp#ResultFileType_mimeTypeCommon_xsd_Complex_Type_diggs_ResultFileType.tmp#ResultFileType_compression
Type extension of diggs:ResultFileBaseType
Type hierarchy
Used by
Model
Children diggs:compression, diggs:fileReference, diggs:fileStructure, diggs:mimeType, diggs:parameters
Source
<complexType name="ResultFileType">
  <annotation>
    <documentation>Complex type: ResultFileType</documentation>
  </annotation>
  <complexContent>
    <extension base="diggs:ResultFileBaseType">
      <sequence>
        <element minOccurs="0" name="mimeType" type="diggs:MimeTypeEnumExtType">
          <annotation>
            <documentation>Type or classification of the mime.</documentation>
          </annotation>
        </element>
        <element minOccurs="0" name="compression" type="anyURI">
          <annotation>
            <documentation>The compression property.</documentation>
          </annotation>
        </element>
      </sequence>
    </extension>
  </complexContent>
</complexType>