Showing:

Annotations
Attributes
Diagrams
Facets
Model
Properties
Source
Used by
Element eml:EpcExternalPartReference / eml:Filename
Namespace http://www.energistics.org/energyml/data/commonv2
Diagram
DiagramBaseTypes_xsd_Simple_Type_eml_String2000.tmp#String2000
Type eml:String2000
Type hierarchy
Properties
content simple
minOccurs 0
maxOccurs 1
Facets
maxLength 2000
Source
<xs:element name="Filename" type="eml:String2000" minOccurs="0" maxOccurs="1"/>
Element eml:EpcExternalPartReference / eml:MimeType
Namespace http://www.energistics.org/energyml/data/commonv2
Annotations
IAMF registered, if one exists, or a free text field. Needs documentation on seismic especially.

MIME type for HDF proxy is : application/x-hdf5 (by convention).
Diagram
DiagramBaseTypes_xsd_Simple_Type_eml_String2000.tmp#String2000
Type eml:String2000
Type hierarchy
Properties
content simple
minOccurs 0
maxOccurs 1
Facets
maxLength 2000
Source
<xs:element name="MimeType" type="eml:String2000" minOccurs="0" maxOccurs="1">
  <xs:annotation>
    <xs:documentation>IAMF registered, if one exists, or a free text field. Needs documentation on seismic especially. MIME type for HDF proxy is : application/x-hdf5 (by convention).</xs:documentation>
  </xs:annotation>
</xs:element>
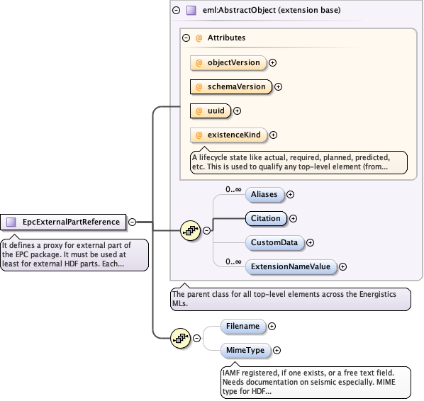
Complex Type eml:EpcExternalPartReference
Namespace http://www.energistics.org/energyml/data/commonv2
Annotations
It defines a proxy for external part of the EPC package. It must be used at least for external HDF parts.

Each EpcExternalPartReference represents a single operating system file
Diagram
DiagramAbstract_xsd_Complex_Type_eml_AbstractObject.tmp#http___www.energistics.org_energyml_data_commonv2_AbstractObject_objectVersionAbstract_xsd_Complex_Type_eml_AbstractObject.tmp#http___www.energistics.org_energyml_data_commonv2_AbstractObject_schemaVersionAbstract_xsd_Complex_Type_eml_AbstractObject.tmp#http___www.energistics.org_energyml_data_commonv2_AbstractObject_uuidAbstract_xsd_Complex_Type_eml_AbstractObject.tmp#http___www.energistics.org_energyml_data_commonv2_AbstractObject_existenceKindAbstract_xsd_Complex_Type_eml_AbstractObject.tmp#http___www.energistics.org_energyml_data_commonv2_AbstractObject_AliasesAbstract_xsd_Complex_Type_eml_AbstractObject.tmp#http___www.energistics.org_energyml_data_commonv2_AbstractObject_CitationAbstract_xsd_Complex_Type_eml_AbstractObject.tmp#http___www.energistics.org_energyml_data_commonv2_AbstractObject_CustomDataAbstract_xsd_Complex_Type_eml_AbstractObject.tmp#http___www.energistics.org_energyml_data_commonv2_AbstractObject_ExtensionNameValueAbstract_xsd_Complex_Type_eml_AbstractObject.tmp#http___www.energistics.org_energyml_data_commonv2_AbstractObjectObjectReference_xsd_Complex_Type_eml_EpcExternalPartReference.tmp#http___www.energistics.org_energyml_data_commonv2_EpcExternalPartReference_FilenameObjectReference_xsd_Complex_Type_eml_EpcExternalPartReference.tmp#http___www.energistics.org_energyml_data_commonv2_EpcExternalPartReference_MimeType
Type extension of eml:AbstractObject
Type hierarchy
Used by
Model
Children eml:Aliases, eml:Citation, eml:CustomData, eml:ExtensionNameValue, eml:Filename, eml:MimeType
Attributes
QName Type Use Annotation
existenceKind eml:ExistenceKind optional
A lifecycle state like actual, required, planned, predicted, etc. This is used to qualify any top-level element (from Epicentre 2.1).
objectVersion eml:String64 optional
schemaVersion eml:String64 required
uuid eml:UuidString required
Source
<xs:complexType name="EpcExternalPartReference">
  <xs:annotation>
    <xs:documentation>It defines a proxy for external part of the EPC package. It must be used at least for external HDF parts. Each EpcExternalPartReference represents a single operating system file</xs:documentation>
  </xs:annotation>
  <xs:complexContent>
    <xs:extension base="eml:AbstractObject">
      <xs:sequence>
        <xs:element name="Filename" type="eml:String2000" minOccurs="0" maxOccurs="1"/>
        <xs:element name="MimeType" type="eml:String2000" minOccurs="0" maxOccurs="1">
          <xs:annotation>
            <xs:documentation>IAMF registered, if one exists, or a free text field. Needs documentation on seismic especially. MIME type for HDF proxy is : application/x-hdf5 (by convention).</xs:documentation>
          </xs:annotation>
        </xs:element>
      </xs:sequence>
    </xs:extension>
  </xs:complexContent>
</xs:complexType>