Showing:

Annotations
Attributes
Diagrams
Instances
Model
Properties
Source
Used by
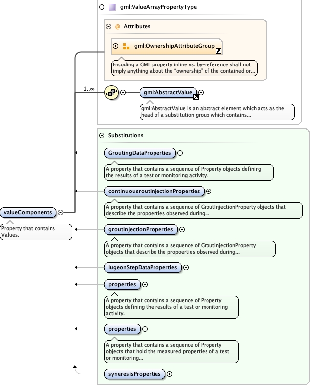
Element gml:valueComponents
Namespace http://www.opengis.net/gml/3.2
Annotations
Property that contains Values.
Diagram
Diagramgml3_2Profile_diggs_xsd_Attribute_Group_gml_OwnershipAttributeGroup.tmp#OwnershipAttributeGroupgml3_2Profile_diggs_xsd_Element_gml_AbstractValue.tmp#AbstractValuegml3_2Profile_diggs_xsd_Complex_Type_gml_ValueArrayPropertyType.tmp#ValueArrayPropertyTypeConstruction_xsd_Element_diggs_GroutingDataProperties.tmp#GroutingDataPropertiesConstruction_xsd_Element_diggs_continuousroutInjectionProperties.tmp#continuousroutInjectionPropertiesConstruction_xsd_Element_diggs_groutInjectionProperties.tmp#groutInjectionPropertiesConstruction_xsd_Element_diggs_lugeonStepDataProperties.tmp#lugeonStepDataPropertiesGeotechnical_xsd_Element_diggs_geo_properties.tmp#http___diggsml.org_schema-dev_geotechnical_propertiesKernel_xsd_Element_diggs_properties.tmp#propertiesDeprecated_xsd_Element_diggs_syneresisProperties.tmp#syneresisProperties
Type gml:ValueArrayPropertyType
Properties
content complex
Substitution Group
Used by
Model
Children gml:AbstractValue
Instance
<gml:valueComponents owns="false" xmlns:gml="http://www.opengis.net/gml/3.2">
  <gml:AbstractValue>{1,1}</gml:AbstractValue>
</gml:valueComponents>
Attributes
QName Type Default Use
owns boolean false optional
Source
<element name="valueComponents" type="gml:ValueArrayPropertyType">
  <annotation>
    <documentation>Property that contains Values.</documentation>
  </annotation>
</element>