Showing:

Annotations
Attributes
Diagrams
Instances
Model
Properties
Source
Element diggs:AbstractNamedComponentObject
Namespace http://diggsml.org/schema-dev
Annotations
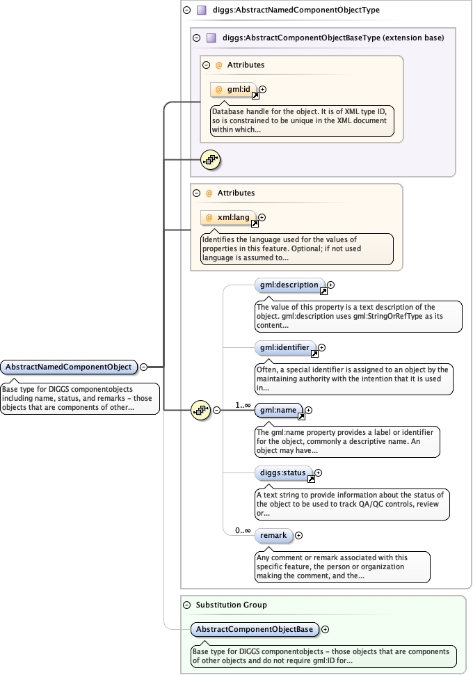
Base type for DIGGS componentobjects including name, status, and remarks
- those objects that are components of other objects and do not require gml:ID for
referencing, but where name is required
Diagram
Diagramgml3_2Profile_diggs_xsd_Attribute_gml_id.tmp#idKernel_xsd_Complex_Type_diggs_AbstractComponentObjectBaseType.tmp#AbstractComponentObjectBaseTypexml_xsd_Attribute_xml_lang.tmp#langgml3_2Profile_diggs_xsd_Element_gml_description.tmp#descriptiongml3_2Profile_diggs_xsd_Element_gml_identifier.tmp#identifiergml3_2Profile_diggs_xsd_Element_gml_name.tmp#nameKernel_xsd_Element_diggs_status.tmp#statusKernel_xsd_Complex_Type_diggs_AbstractNamedComponentObjectType.tmp#AbstractNamedComponentObjectType_remarkKernel_xsd_Complex_Type_diggs_AbstractNamedComponentObjectType.tmp#AbstractNamedComponentObjectTypeKernel_xsd_Element_diggs_AbstractComponentObjectBase.tmp#AbstractComponentObjectBase
Type diggs:AbstractNamedComponentObjectType
Type hierarchy
Properties
content complex
abstract true
Substitution Group Affiliation
Model
Children diggs:remark, diggs:status, gml:description, gml:identifier, gml:name
Instance
<diggs:AbstractNamedComponentObject gml:id="" xml:lang="" xmlns:diggs="http://diggsml.org/schema-dev" xmlns:gml="http://www.opengis.net/gml/3.2">
  <gml:description xlink:actuate="" xlink:arcrole="" xlink:href="" nilReason="" xlink:role="" xlink:show="" xlink:title="" xlink:type="simple">{0,1}</gml:description>
  <gml:identifier codeSpace="">{0,1}</gml:identifier>
  <gml:name codeSpace="">{1,unbounded}</gml:name>
  <diggs:status codeSpace="">{0,1}</diggs:status>
  <diggs:remark>{0,unbounded}</diggs:remark>
</diggs:AbstractNamedComponentObject>
Attributes
QName Type Use Annotation
gml:id ID optional
Database handle for the object. It is of XML type ID, so is constrained to be
unique in the XML document within which it occurs. An external identifier for the object in
the form of a URI may be constructed using standard XML and XPointer methods. This is done
by concatenating the URI for the document, a fragment separator, and the value of the id
attribute.
xml:lang union of(xs:language, restriction of xs:string) optional
<div>
  <h3>lang (as an attribute name)</h3>
  <p>denotes an attribute whose value is a language code for the natural language of the content of any element; its value is inherited. This name is reserved by virtue of its definition in the XML specification.</p>
</div>
<div>
  <h4>Notes</h4>
  <p>Attempting to install the relevant ISO 2- and 3-letter codes as the enumerated possible values is probably never going to be a realistic possibility.</p>
  <p>See BCP 47 at
    <a href="http://www.rfc-editor.org/rfc/bcp/bcp47.txt">http://www.rfc-editor.org/rfc/bcp/bcp47.txt</a>and the IANA language subtag registry at
    <a href="http://www.iana.org/assignments/language-subtag-registry">http://www.iana.org/assignments/language-subtag-registry</a>for further information.</p>
  <p>The union allows for the 'un-declaration' of xml:lang with the empty string.</p>
</div>
Source
<element abstract="true" name="AbstractNamedComponentObject" substitutionGroup="diggs:AbstractComponentObjectBase" type="diggs:AbstractNamedComponentObjectType">
  <annotation>
    <documentation>Base type for DIGGS componentobjects including name, status, and remarks - those objects that are components of other objects and do not require gml:ID for referencing, but where name is required</documentation>
  </annotation>
</element>