Showing:

Annotations
Attributes
Diagrams
Instances
Model
Properties
Source
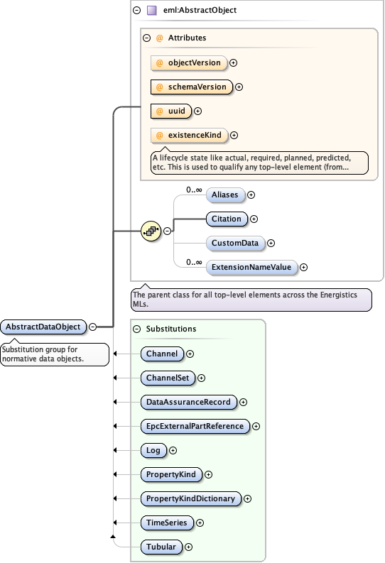
Element eml:AbstractDataObject
Namespace http://www.energistics.org/energyml/data/commonv2
Annotations
Substitution group for normative data objects.
Diagram
DiagramAbstract_xsd_Complex_Type_eml_AbstractObject.tmp#http___www.energistics.org_energyml_data_commonv2_AbstractObject_objectVersionAbstract_xsd_Complex_Type_eml_AbstractObject.tmp#http___www.energistics.org_energyml_data_commonv2_AbstractObject_schemaVersionAbstract_xsd_Complex_Type_eml_AbstractObject.tmp#http___www.energistics.org_energyml_data_commonv2_AbstractObject_uuidAbstract_xsd_Complex_Type_eml_AbstractObject.tmp#http___www.energistics.org_energyml_data_commonv2_AbstractObject_existenceKindAbstract_xsd_Complex_Type_eml_AbstractObject.tmp#http___www.energistics.org_energyml_data_commonv2_AbstractObject_AliasesAbstract_xsd_Complex_Type_eml_AbstractObject.tmp#http___www.energistics.org_energyml_data_commonv2_AbstractObject_CitationAbstract_xsd_Complex_Type_eml_AbstractObject.tmp#http___www.energistics.org_energyml_data_commonv2_AbstractObject_CustomDataAbstract_xsd_Complex_Type_eml_AbstractObject.tmp#http___www.energistics.org_energyml_data_commonv2_AbstractObject_ExtensionNameValueAbstract_xsd_Complex_Type_eml_AbstractObject.tmp#http___www.energistics.org_energyml_data_commonv2_AbstractObjectLog_xsd_Element_witsml_Channel.tmp#ChannelLog_xsd_Element_witsml_ChannelSet.tmp#ChannelSetDataAssurance_xsd_Element_eml_DataAssuranceRecord.tmp#DataAssuranceRecordObjectReference_xsd_Element_eml_EpcExternalPartReference.tmp#EpcExternalPartReferenceLog_xsd_Element_witsml_Log.tmp#LogCommonTypes_xsd_Element_eml_PropertyKind.tmp#PropertyKindCommonTypes_xsd_Element_eml_PropertyKindDictionary.tmp#PropertyKindDictionaryCommonTypes_xsd_Element_eml_TimeSeries.tmp#TimeSeriesTubular_xsd_Element_witsml_Tubular.tmp#Tubular
Type eml:AbstractObject
Properties
content complex
Substitution Group
Model
Children eml:Aliases, eml:Citation, eml:CustomData, eml:ExtensionNameValue
Instance
<eml:AbstractDataObject existenceKind="" objectVersion="" schemaVersion="" uuid="" xmlns:eml="http://www.energistics.org/energyml/data/commonv2">
  <eml:Aliases authority="">{0,unbounded}</eml:Aliases>
  <eml:Citation>{1,1}</eml:Citation>
  <eml:CustomData>{0,1}</eml:CustomData>
  <eml:ExtensionNameValue>{0,unbounded}</eml:ExtensionNameValue>
</eml:AbstractDataObject>
Attributes
QName Type Use Annotation
existenceKind eml:ExistenceKind optional
A lifecycle state like actual, required, planned, predicted, etc. This is used to qualify any top-level element (from Epicentre 2.1).
objectVersion eml:String64 optional
schemaVersion eml:String64 required
uuid eml:UuidString required
Source
<xs:element name="AbstractDataObject" type="eml:AbstractObject">
  <xs:annotation>
    <xs:documentation>Substitution group for normative data objects.</xs:documentation>
  </xs:annotation>
</xs:element>