Showing:

Annotations
Attributes
Diagrams
Instances
Model
Properties
Element gml:RectifiedGridCoverage
Namespace http://www.opengis.net/gml/3.2
Annotations
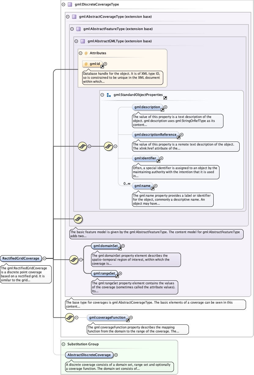
The gml:RectifiedGridCoverage is a discrete point coverage based on a rectified
grid. It is similar to the grid coverage except that the points of the grid are
geometrically referenced. The rectified grid coverage has a domain that is a
gml:RectifiedGrid geometry.
Diagram
Diagramgml3_2Profile_diggs_xsd_Attribute_gml_id.tmp#idgml3_2Profile_diggs_xsd_Element_gml_description.tmp#descriptiongml3_2Profile_diggs_xsd_Element_gml_descriptionReference.tmp#descriptionReferencegml3_2Profile_diggs_xsd_Element_gml_identifier.tmp#identifiergml3_2Profile_diggs_xsd_Element_gml_name.tmp#namegml3_2Profile_diggs_xsd_Element_Group_gml_StandardObjectProperties.tmp#StandardObjectPropertiesgml3_2Profile_diggs_xsd_Complex_Type_gml_AbstractGMLType.tmp#AbstractGMLTypegml3_2Profile_diggs_xsd_Complex_Type_gml_AbstractFeatureType.tmp#AbstractFeatureTypegml3_2Profile_diggs_xsd_Element_gml_domainSet.tmp#domainSetgml3_2Profile_diggs_xsd_Element_gml_rangeSet.tmp#rangeSetgml3_2Profile_diggs_xsd_Complex_Type_gml_AbstractCoverageType.tmp#AbstractCoverageTypegml3_2Profile_diggs_xsd_Element_gml_coverageFunction.tmp#coverageFunctiongml3_2Profile_diggs_xsd_Complex_Type_gml_DiscreteCoverageType.tmp#DiscreteCoverageTypegml3_2Profile_diggs_xsd_Element_gml_AbstractDiscreteCoverage.tmp#AbstractDiscreteCoverage
Type gml:DiscreteCoverageType
Type hierarchy
Properties
content complex
Substitution Group Affiliation
Model
Children gml:coverageFunction, gml:description, gml:descriptionReference, gml:domainSet, gml:identifier, gml:name, gml:rangeSet
Instance
<gml:RectifiedGridCoverage gml:id="" xmlns:gml="http://www.opengis.net/gml/3.2">
  <gml:description xlink:actuate="" xlink:arcrole="" xlink:href="" nilReason="" xlink:role="" xlink:show="" xlink:title="" xlink:type="simple">{0,1}</gml:description>
  <gml:descriptionReference xlink:actuate="" xlink:arcrole="" xlink:href="" nilReason="" owns="false" xlink:role="" xlink:show="" xlink:title="" xlink:type="simple">{0,1}</gml:descriptionReference>
  <gml:identifier codeSpace="">{0,1}</gml:identifier>
  <gml:name codeSpace="">{0,unbounded}</gml:name>
  <gml:domainSet xlink:actuate="" xlink:arcrole="" xlink:href="" nilReason="" owns="false" xlink:role="" xlink:show="" xlink:title="" xlink:type="simple">{1,1}</gml:domainSet>
  <gml:rangeSet>{1,1}</gml:rangeSet>
  <gml:coverageFunction>{0,1}</gml:coverageFunction>
</gml:RectifiedGridCoverage>
Attributes
QName Type Use Annotation
gml:id ID optional
Database handle for the object. It is of XML type ID, so is constrained to be
unique in the XML document within which it occurs. An external identifier for the object in
the form of a URI may be constructed using standard XML and XPointer methods. This is done
by concatenating the URI for the document, a fragment separator, and the value of the id
attribute.
Schema location file:/Users/dponti/GitHub/diggs-schema/core/gml3.2Profile_diggs.xsd