| Namespace |
http://diggsml.org/schemas/3 |
|
Annotations
|
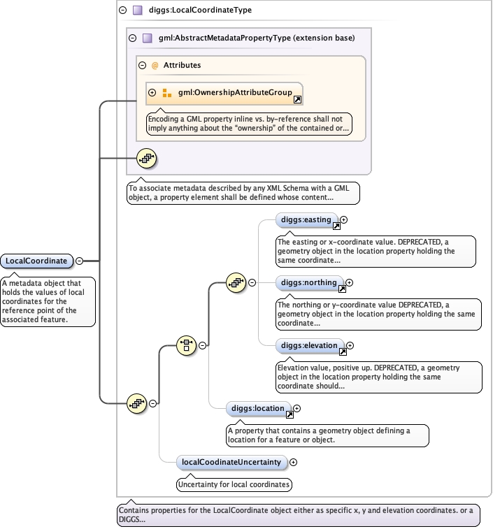
A metadata object that holds the values of local coordinates for the
reference point of the associated feature.
|
|
|
Diagram
|
|
| Type |
diggs:LocalCoordinateType |
| Type hierarchy |
|
|
Properties
|
| content |
complex |
| abstract |
false |
|
|
Used by
|
|
| Model
|
|
| Children |
diggs:easting, diggs:elevation, diggs:localCoodinateUncertainty, diggs:location, diggs:northing |
|
Instance
|
<diggs:LocalCoordinate owns="false" xmlns:diggs="http://diggsml.org/schemas/3">
<diggs:easting howDetermined="" qualifier="" uom="">{0,1}</diggs:easting>
<diggs:northing howDetermined="" qualifier="" uom="">{0,1}</diggs:northing>
<diggs:elevation howDetermined="" qualifier="" uom="">{0,1}</diggs:elevation>
<diggs:location xlink:actuate="" xlink:role="" xlink:arcrole="" xlink:show="" xlink:title="" xlink:href="" xlink:type="simple" nilReason="" owns="false">{0,1}</diggs:location>
<diggs:localCoodinateUncertainty>{0,1}</diggs:localCoodinateUncertainty>
</diggs:LocalCoordinate>
|
|
|
Attributes
|
| QName |
Type |
Default |
Use |
|
| owns |
boolean |
false |
optional |
|
|
| Schema location |
file:/Users/dponti/GitHub/diggs-schema/core/Common.xsd |