| Namespace |
http://diggsml.org/schemas/3 |
|
Annotations
|
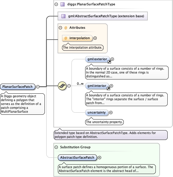
A Diggs geometry object defining a polygon that serves as the definition
of a patch comprising a MultiPlanarSurface
|
|
|
Diagram
|
|
| Type |
diggs:PlanarSurfacePatchType |
| Type hierarchy |
|
|
Properties
|
|
| Substitution Group Affiliation |
|
| Model
|
|
| Children |
diggs:uncertainty, gml:exterior, gml:interior |
|
Instance
|
<diggs:PlanarSurfacePatch interpolation="planar" xmlns:diggs="http://diggsml.org/schemas/3" xmlns:gml="http://www.opengis.net/gml/3.2">
<gml:exterior>{0,1}</gml:exterior>
<gml:interior>{0,unbounded}</gml:interior>
<diggs:uncertainty>{0,1}</diggs:uncertainty>
</diggs:PlanarSurfacePatch>
|
|
|
Attributes
|
|
| Schema location |
file:/Users/dponti/GitHub/diggs-schema/core/Core.xsd |