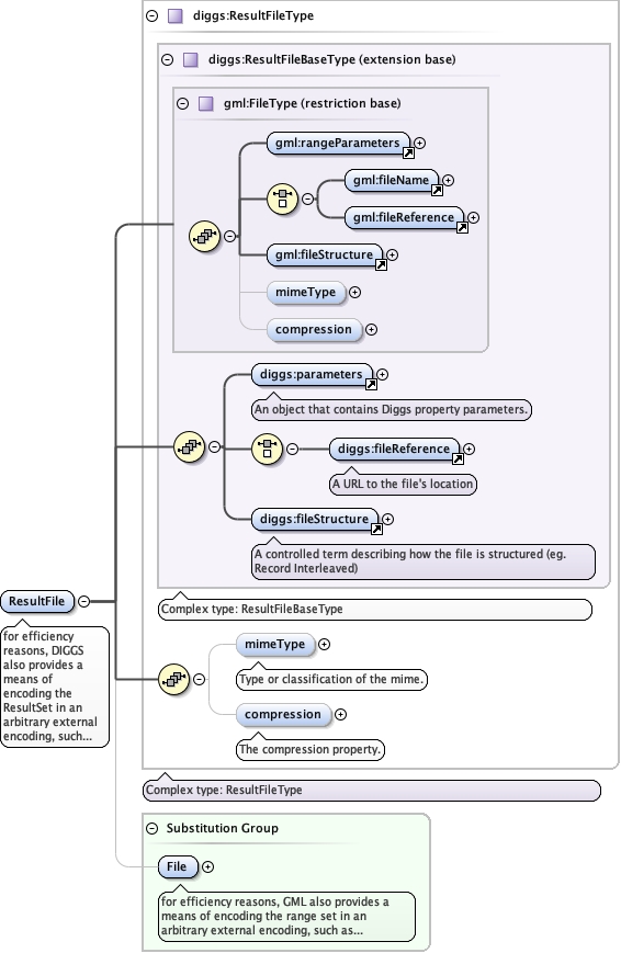
for efficiency reasons, DIGGS also provides a means of encoding theResultSet in an arbitrary external encoding, such as a binary file. This encodingmay be "well-known" but this is not required. This mode uses the diggs:ResultFileelement. The values in the dataValues element of the measurement are transmitted ina external file that is referenced from the XML structure described bydiggs:ResultFileType. The external file is referenced by the diggs:fileReferenceproperty that is an anyURI This means that the external file may be located remotelyfrom the referencing DIGGS instance. The diggs:compression property points to adefinition of a compression algorithm through an anyURI. This may be a retrievable,computable definition or simply a reference to an unambiguous name for thecompression method. The diggs:mimeType property points to a definition of the filemime type. The diggs:fileStructure property is defined by a codelist, but should be"Record Interleaved" to preserve the required structure of the dataValues property,whereby each record contains a set of fields in parameter order, with each record indocument order associated with a value, in order, in the location or timeDomainproperty of the measurement. Note that if any compression algorithm is applied, thestructure above applies only to the pre-compression or post-decompression structureof the file.