Showing:

Annotations
Attributes
Diagrams
Instances
Model
Properties
Source
Used by
Element gml:AbstractCoordinateSystem
Namespace http://www.opengis.net/gml/3.2
Annotations
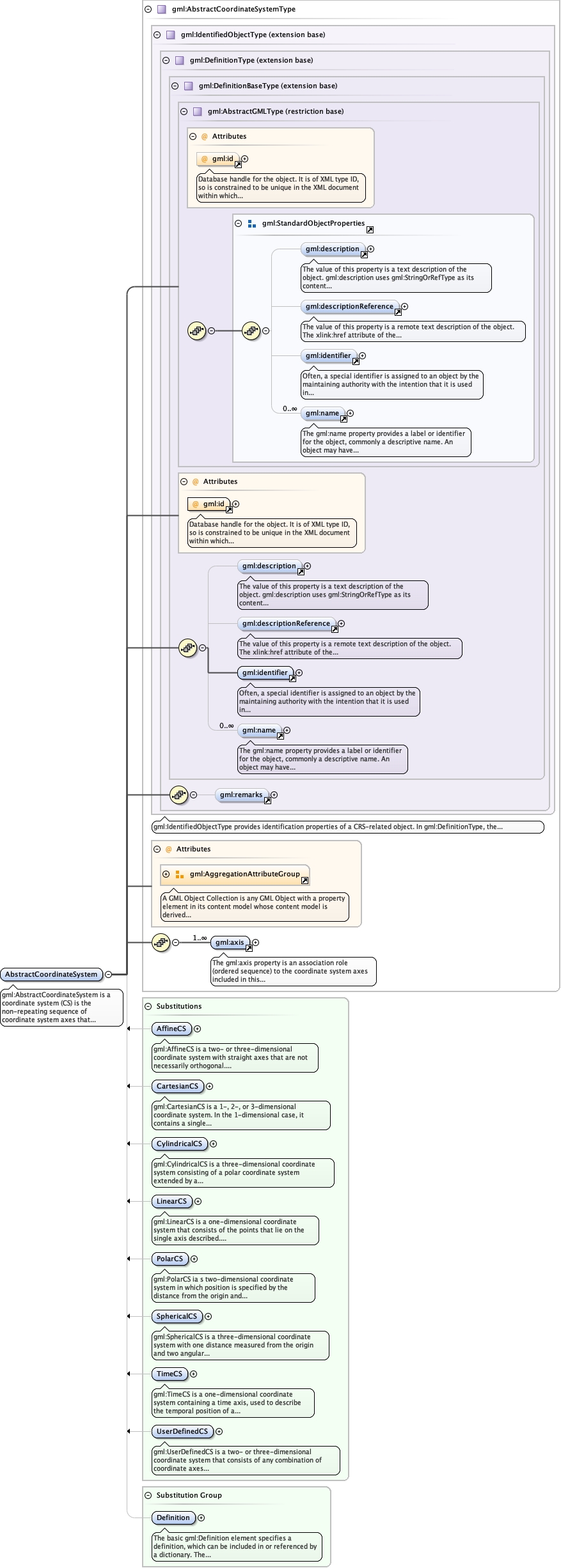
gml:AbstractCoordinateSystem is a coordinate system (CS) is the non-repeating
sequence of coordinate system axes that spans a given coordinate space. A CS is derived from
a set of mathematical rules for specifying how coordinates in a given space are to be
assigned to points. The coordinate values in a coordinate tuple shall be recorded in the
order in which the coordinate system axes associations are recorded. This abstract complex
type shall not be used, extended, or restricted, in an Application Schema, to define a
concrete subtype with a meaning equivalent to a concrete subtype specified in this
document.
Diagram
Diagramgml3_2Profile_diggs_xsd_Attribute_gml_id.tmp#idgml3_2Profile_diggs_xsd_Element_gml_description.tmp#descriptiongml3_2Profile_diggs_xsd_Element_gml_descriptionReference.tmp#descriptionReferencegml3_2Profile_diggs_xsd_Element_gml_identifier.tmp#identifiergml3_2Profile_diggs_xsd_Element_gml_name.tmp#namegml3_2Profile_diggs_xsd_Element_Group_gml_StandardObjectProperties.tmp#StandardObjectPropertiesgml3_2Profile_diggs_xsd_Complex_Type_gml_AbstractGMLType.tmp#AbstractGMLTypegml3_2Profile_diggs_xsd_Attribute_gml_id.tmp#idgml3_2Profile_diggs_xsd_Element_gml_description.tmp#descriptiongml3_2Profile_diggs_xsd_Element_gml_descriptionReference.tmp#descriptionReferencegml3_2Profile_diggs_xsd_Element_gml_identifier.tmp#identifiergml3_2Profile_diggs_xsd_Element_gml_name.tmp#namegml3_2Profile_diggs_xsd_Complex_Type_gml_DefinitionBaseType.tmp#DefinitionBaseTypegml3_2Profile_diggs_xsd_Element_gml_remarks.tmp#remarksgml3_2Profile_diggs_xsd_Complex_Type_gml_DefinitionType.tmp#DefinitionTypegml3_2Profile_diggs_xsd_Complex_Type_gml_IdentifiedObjectType.tmp#IdentifiedObjectTypegml3_2Profile_diggs_xsd_Attribute_Group_gml_AggregationAttributeGroup.tmp#AggregationAttributeGroupgml3_2Profile_diggs_xsd_Element_gml_axis.tmp#axisgml3_2Profile_diggs_xsd_Complex_Type_gml_AbstractCoordinateSystemType.tmp#AbstractCoordinateSystemTypegml3_2Profile_diggs_xsd_Element_gml_AffineCS_1.tmp#AffineCSgml3_2Profile_diggs_xsd_Element_gml_CartesianCS_1.tmp#CartesianCSgml3_2Profile_diggs_xsd_Element_gml_CylindricalCS_1.tmp#CylindricalCSgml3_2Profile_diggs_xsd_Element_gml_LinearCS_1.tmp#LinearCSgml3_2Profile_diggs_xsd_Element_gml_PolarCS_1.tmp#PolarCSgml3_2Profile_diggs_xsd_Element_gml_SphericalCS_1.tmp#SphericalCSgml3_2Profile_diggs_xsd_Element_gml_TimeCS.tmp#TimeCSgml3_2Profile_diggs_xsd_Element_gml_UserDefinedCS_1.tmp#UserDefinedCSgml3_2Profile_diggs_xsd_Element_gml_Definition.tmp#Definition
Type gml:AbstractCoordinateSystemType
Type hierarchy
Properties
content complex
abstract true
Substitution Group
Substitution Group Affiliation
Used by
Model
Children gml:axis, gml:description, gml:descriptionReference, gml:identifier, gml:name, gml:remarks
Instance
<gml:AbstractCoordinateSystem aggregationType="" gml:id="" xmlns:gml="http://www.opengis.net/gml/3.2">
  <gml:description xlink:actuate="" xlink:arcrole="" xlink:href="" nilReason="" xlink:role="" xlink:show="" xlink:title="" xlink:type="simple">{0,1}</gml:description>
  <gml:descriptionReference xlink:actuate="" xlink:arcrole="" xlink:href="" nilReason="" owns="false" xlink:role="" xlink:show="" xlink:title="" xlink:type="simple">{0,1}</gml:descriptionReference>
  <gml:identifier codeSpace="">{1,1}</gml:identifier>
  <gml:name codeSpace="">{0,unbounded}</gml:name>
  <gml:remarks>{0,1}</gml:remarks>
  <gml:axis xlink:actuate="" xlink:arcrole="" xlink:href="" nilReason="" xlink:role="" xlink:show="" xlink:title="" xlink:type="simple">{1,unbounded}</gml:axis>
</gml:AbstractCoordinateSystem>
Attributes
QName Type Use Annotation
aggregationType gml:AggregationType optional
gml:id ID required
Database handle for the object. It is of XML type ID, so is constrained to be
unique in the XML document within which it occurs. An external identifier for the object in
the form of a URI may be constructed using standard XML and XPointer methods. This is done
by concatenating the URI for the document, a fragment separator, and the value of the id
attribute.
Source
<element name="AbstractCoordinateSystem" type="gml:AbstractCoordinateSystemType" abstract="true" substitutionGroup="gml:Definition">
  <annotation>
    <documentation>gml:AbstractCoordinateSystem is a coordinate system (CS) is the non-repeating sequence of coordinate system axes that spans a given coordinate space. A CS is derived from a set of mathematical rules for specifying how coordinates in a given space are to be assigned to points. The coordinate values in a coordinate tuple shall be recorded in the order in which the coordinate system axes associations are recorded. This abstract complex type shall not be used, extended, or restricted, in an Application Schema, to define a concrete subtype with a meaning equivalent to a concrete subtype specified in this document.</documentation>
  </annotation>
</element>