Showing:

Annotations
Attributes
Diagrams
Instances
Model
Properties
Source
Element gml:AbstractCoverage
Namespace http://www.opengis.net/gml/3.2
Annotations
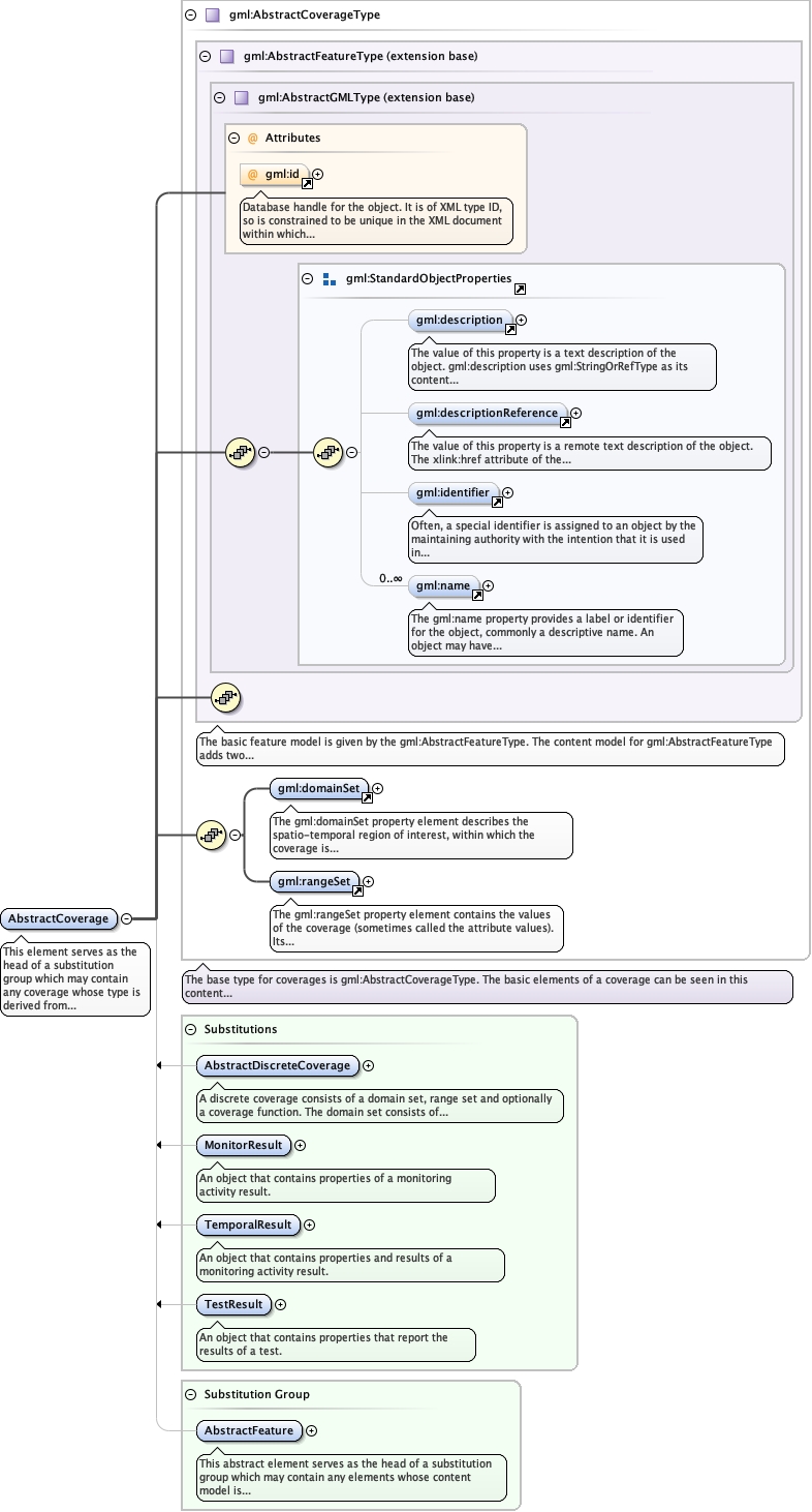
This element serves as the head of a substitution group which may contain any
coverage whose type is derived from gml:AbstractCoverageType. It may act as a variable in
the definition of content models where it is required to permit any coverage to be
valid.
Diagram
Diagramgml3_2Profile_diggs_xsd_Attribute_gml_id.tmp#idgml3_2Profile_diggs_xsd_Element_gml_description.tmp#descriptiongml3_2Profile_diggs_xsd_Element_gml_descriptionReference.tmp#descriptionReferencegml3_2Profile_diggs_xsd_Element_gml_identifier.tmp#identifiergml3_2Profile_diggs_xsd_Element_gml_name.tmp#namegml3_2Profile_diggs_xsd_Element_Group_gml_StandardObjectProperties.tmp#StandardObjectPropertiesgml3_2Profile_diggs_xsd_Complex_Type_gml_AbstractGMLType.tmp#AbstractGMLTypegml3_2Profile_diggs_xsd_Complex_Type_gml_AbstractFeatureType.tmp#AbstractFeatureTypegml3_2Profile_diggs_xsd_Element_gml_domainSet.tmp#domainSetgml3_2Profile_diggs_xsd_Element_gml_rangeSet.tmp#rangeSetgml3_2Profile_diggs_xsd_Complex_Type_gml_AbstractCoverageType.tmp#AbstractCoverageTypegml3_2Profile_diggs_xsd_Element_gml_AbstractDiscreteCoverage.tmp#AbstractDiscreteCoverageCore_xsd_Element_diggs_MonitorResult.tmp#MonitorResultCore_xsd_Element_diggs_TemporalResult.tmp#TemporalResultCore_xsd_Element_diggs_TestResult.tmp#TestResultgml3_2Profile_diggs_xsd_Element_gml_AbstractFeature.tmp#AbstractFeature
Type gml:AbstractCoverageType
Type hierarchy
Properties
content complex
abstract true
Substitution Group
Substitution Group Affiliation
Model
Children gml:description, gml:descriptionReference, gml:domainSet, gml:identifier, gml:name, gml:rangeSet
Instance
<gml:AbstractCoverage gml:id="" xmlns:gml="http://www.opengis.net/gml/3.2">
  <gml:description xlink:actuate="" xlink:arcrole="" xlink:href="" nilReason="" xlink:role="" xlink:show="" xlink:title="" xlink:type="simple">{0,1}</gml:description>
  <gml:descriptionReference xlink:actuate="" xlink:arcrole="" xlink:href="" nilReason="" owns="false" xlink:role="" xlink:show="" xlink:title="" xlink:type="simple">{0,1}</gml:descriptionReference>
  <gml:identifier codeSpace="">{0,1}</gml:identifier>
  <gml:name codeSpace="">{0,unbounded}</gml:name>
  <gml:domainSet xlink:actuate="" xlink:arcrole="" xlink:href="" nilReason="" owns="false" xlink:role="" xlink:show="" xlink:title="" xlink:type="simple">{1,1}</gml:domainSet>
  <gml:rangeSet>{1,1}</gml:rangeSet>
</gml:AbstractCoverage>
Attributes
QName Type Use Annotation
gml:id ID optional
Database handle for the object. It is of XML type ID, so is constrained to be
unique in the XML document within which it occurs. An external identifier for the object in
the form of a URI may be constructed using standard XML and XPointer methods. This is done
by concatenating the URI for the document, a fragment separator, and the value of the id
attribute.
Source
<element name="AbstractCoverage" type="gml:AbstractCoverageType" abstract="true" substitutionGroup="gml:AbstractFeature">
  <annotation>
    <documentation>This element serves as the head of a substitution group which may contain any coverage whose type is derived from gml:AbstractCoverageType. It may act as a variable in the definition of content models where it is required to permit any coverage to be valid.</documentation>
  </annotation>
</element>