Namespace
http://diggsml.org/schemas/3
Annotations
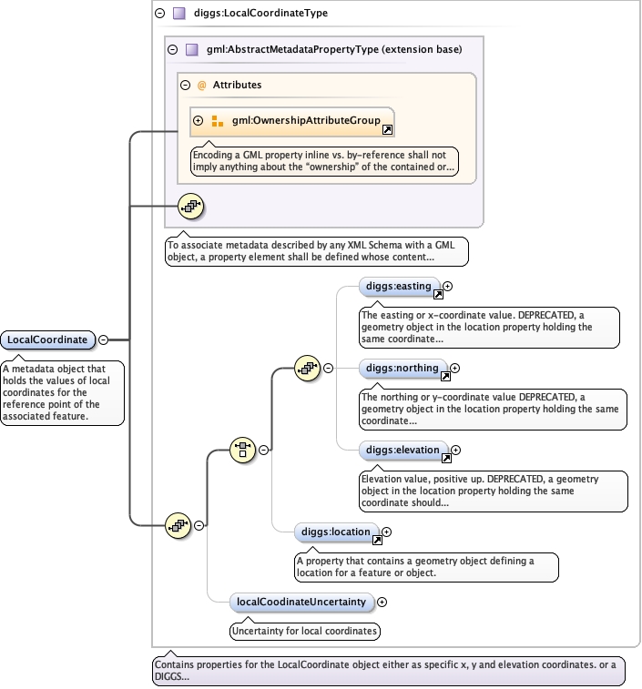
A metadata object that holds the values of local coordinates for the
reference point of the associated feature.
Diagram
Type
diggs:LocalCoordinateType
Type hierarchy
Properties
content
complex
abstract
false
Used by
Model
Children
diggs:easting , diggs:elevation , diggs:localCoodinateUncertainty , diggs:location , diggs:northing
Instance
<diggs:LocalCoordinate owns= "false" xmlns:diggs= "http://diggsml.org/schemas/3" >
<diggs:easting howDetermined= "" qualifier= "" uom= "" > {0,1} </diggs:easting>
<diggs:northing howDetermined= "" qualifier= "" uom= "" > {0,1} </diggs:northing>
<diggs:elevation howDetermined= "" qualifier= "" uom= "" > {0,1} </diggs:elevation>
<diggs:location xlink:actuate= "" xlink:role= "" xlink:arcrole= "" xlink:show= "" xlink:title= "" xlink:href= "" xlink:type= "simple" nilReason= "" owns= "false" > {0,1} </diggs:location>
<diggs:localCoodinateUncertainty > {0,1} </diggs:localCoodinateUncertainty>
</diggs:LocalCoordinate>
Attributes
QName
Type
Default
Use
owns
boolean
false
optional
Source
<element abstract= "false" name= "LocalCoordinate" type= "diggs:LocalCoordinateType" >
<annotation >
<documentation > A metadata object that holds the values of local coordinates for the reference point of the associated feature. </documentation>
</annotation>
</element>