Showing:

Annotations
Attributes
Diagrams
Instances
Model
Properties
Source
Used by
Element diggs:LocalCoordinate
Namespace http://diggsml.org/schemas/3
Annotations
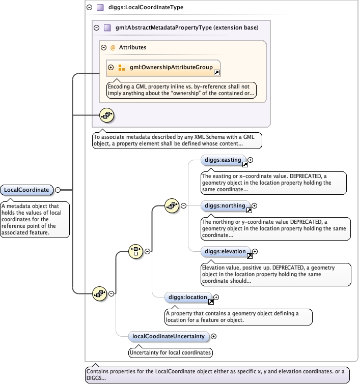
A metadata object that holds the values of local coordinates for the
reference point of the associated feature.
Diagram
Diagramgml3_2Profile_diggs_xsd_Attribute_Group_gml_OwnershipAttributeGroup.tmp#OwnershipAttributeGroupgml3_2Profile_diggs_xsd_Complex_Type_gml_AbstractMetadataPropertyType.tmp#AbstractMetadataPropertyTypeCommon_xsd_Element_diggs_easting.tmp#eastingCommon_xsd_Element_diggs_northing.tmp#northingCommon_xsd_Element_diggs_elevation.tmp#elevationCommon_xsd_Element_diggs_location.tmp#locationCommon_xsd_Complex_Type_diggs_LocalCoordinateType.tmp#LocalCoordinateType_localCoodinateUncertaintyCommon_xsd_Complex_Type_diggs_LocalCoordinateType.tmp#LocalCoordinateType
Type diggs:LocalCoordinateType
Type hierarchy
Properties
content complex
abstract false
Used by
Model
Children diggs:easting, diggs:elevation, diggs:localCoodinateUncertainty, diggs:location, diggs:northing
Instance
<diggs:LocalCoordinate owns="false" xmlns:diggs="http://diggsml.org/schemas/3">
  <diggs:easting howDetermined="" qualifier="" uom="">{0,1}</diggs:easting>
  <diggs:northing howDetermined="" qualifier="" uom="">{0,1}</diggs:northing>
  <diggs:elevation howDetermined="" qualifier="" uom="">{0,1}</diggs:elevation>
  <diggs:location xlink:actuate="" xlink:role="" xlink:arcrole="" xlink:show="" xlink:title="" xlink:href="" xlink:type="simple" nilReason="" owns="false">{0,1}</diggs:location>
  <diggs:localCoodinateUncertainty>{0,1}</diggs:localCoodinateUncertainty>
</diggs:LocalCoordinate>
Attributes
QName Type Default Use
owns boolean false optional
Source
<element abstract="false" name="LocalCoordinate" type="diggs:LocalCoordinateType">
  <annotation>
    <documentation>A metadata object that holds the values of local coordinates for the reference point of the associated feature.</documentation>
  </annotation>
</element>