Showing:

Annotations
Diagrams
Instances
Model
Properties
Source
Used by
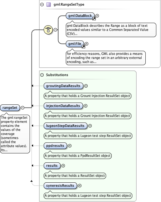
Element gml:rangeSet
Namespace http://www.opengis.net/gml/3.2
Annotations
The gml:rangeSet property element contains the values of the coverage
(sometimes called the attribute values). Its content model is given by gml:RangeSetType.
This content model supports a structural description of the range. The semantic information
describing the range set is embedded using a uniform method, as part of the explicit values,
or as a template value accompanying the representation using gml:DataBlock and gml:File. The
values from each component (or “band”) in the range may be encoded within a
gml:ValueArray element or a concrete member of the gml:AbstractScalarValueList substitution
group . Use of these elements satisfies the value-type homogeneity
requirement.
Diagram
Diagramgml3_2Profile_diggs_xsd_Element_gml_DataBlock.tmp#DataBlockgml3_2Profile_diggs_xsd_Element_gml_File.tmp#Filegml3_2Profile_diggs_xsd_Complex_Type_gml_RangeSetType.tmp#RangeSetTypeConstruction_xsd_Element_diggs_groutingDataResults.tmp#groutingDataResultsConstruction_xsd_Element_diggs_injectionDataResults.tmp#injectionDataResultsConstruction_xsd_Element_diggs_lugeonStepDataResults.tmp#lugeonStepDataResultsGeotechnical_xsd_Element_diggs_geo_ppdresults.tmp#ppdresultsKernel_xsd_Element_diggs_results.tmp#resultsConstruction_xsd_Element_diggs_syneresisResults.tmp#syneresisResults
Type gml:RangeSetType
Properties
content complex
Substitution Group
Used by
Model
Children gml:DataBlock, gml:File
Instance
<gml:rangeSet xmlns:gml="http://www.opengis.net/gml/3.2">
  <gml:DataBlock>{1,1}</gml:DataBlock>
  <gml:File>{1,1}</gml:File>
</gml:rangeSet>
Source
<element name="rangeSet" type="gml:RangeSetType">
  <annotation>
    <documentation>The gml:rangeSet property element contains the values of the coverage (sometimes called the attribute values). Its content model is given by gml:RangeSetType. This content model supports a structural description of the range. The semantic information describing the range set is embedded using a uniform method, as part of the explicit values, or as a template value accompanying the representation using gml:DataBlock and gml:File. The values from each component (or “band”) in the range may be encoded within a gml:ValueArray element or a concrete member of the gml:AbstractScalarValueList substitution group . Use of these elements satisfies the value-type homogeneity requirement.</documentation>
  </annotation>
</element>