Showing:

Attributes
Diagrams
Model
Properties
Source
Used by
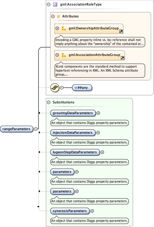
Element gml:rangeParameters
Namespace http://www.opengis.net/gml/3.2
Diagram
Diagramgml3_2Profile_diggs_xsd_Attribute_Group_gml_OwnershipAttributeGroup.tmp#OwnershipAttributeGroupgml3_2Profile_diggs_xsd_Attribute_Group_gml_AssociationAttributeGroup.tmp#AssociationAttributeGroupgml3_2Profile_diggs_xsd_Complex_Type_gml_AssociationRoleType.tmp#AssociationRoleTypeConstruction_xsd_Element_diggs_groutingDataParameters.tmp#groutingDataParametersConstruction_xsd_Element_diggs_injectionDataParameters.tmp#injectionDataParametersConstruction_xsd_Element_diggs_lugeonStepDataParameters.tmp#lugeonStepDataParametersGeotechnical_xsd_Element_diggs_geo_parameters.tmp#http___diggsml.org_schemas_2.6_geotechnical_parametersKernel_xsd_Element_diggs_parameters.tmp#parametersConstruction_xsd_Element_diggs_syneresisParameters.tmp#syneresisParameters
Type gml:AssociationRoleType
Properties
content complex
Substitution Group
Used by
Model
ANY element from ANY namespace
Attributes
QName Type Fixed Default Use Annotation
nilReason gml:NilReasonType optional
owns boolean false optional
xlink:actuate restriction of string optional
The 'actuate' attribute is used to communicate the desired timing 
of traversal from the starting resource to the ending resource; 
it's value should be treated as follows:
onLoad - traverse to the ending resource immediately on loading 
         the starting resource 
onRequest - traverse from the starting resource to the ending 
            resource only on a post-loading event triggered for 
            this purpose 
other - behavior is unconstrained; examine other markup in link 
        for hints 
none - behavior is unconstrained
xlink:arcrole anyURI optional
xlink:href anyURI optional
xlink:role anyURI optional
xlink:show restriction of string optional
The 'show' attribute is used to communicate the desired presentation 
of the ending resource on traversal from the starting resource; it's 
value should be treated as follows: 
new - load ending resource in a new window, frame, pane, or other 
      presentation context
replace - load the resource in the same window, frame, pane, or 
          other presentation context
embed - load ending resource in place of the presentation of the 
        starting resource
other - behavior is unconstrained; examine other markup in the 
        link for hints 
none - behavior is unconstrained
xlink:title string optional
xlink:type string simple optional
Source
<element name="rangeParameters" type="gml:AssociationRoleType"/>