Showing:

Annotations
Attributes
Diagrams
Instances
Model
Properties
Source
Element gml:AbstractGeometricPrimitive
Namespace http://www.opengis.net/gml/3.2
Annotations
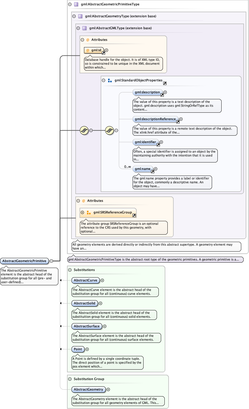
The AbstractGeometricPrimitive element is the abstract head of the substitution
group for all (pre- and user-defined) geometric primitives.
Diagram
Diagramgml3_2Profile_diggs_xsd_Attribute_gml_id.tmp#idgml3_2Profile_diggs_xsd_Element_gml_description.tmp#descriptiongml3_2Profile_diggs_xsd_Element_gml_descriptionReference.tmp#descriptionReferencegml3_2Profile_diggs_xsd_Element_gml_identifier.tmp#identifiergml3_2Profile_diggs_xsd_Element_gml_name.tmp#namegml3_2Profile_diggs_xsd_Element_Group_gml_StandardObjectProperties.tmp#StandardObjectPropertiesgml3_2Profile_diggs_xsd_Complex_Type_gml_AbstractGMLType.tmp#AbstractGMLTypegml3_2Profile_diggs_xsd_Attribute_Group_gml_SRSReferenceGroup.tmp#SRSReferenceGroupgml3_2Profile_diggs_xsd_Complex_Type_gml_AbstractGeometryType.tmp#AbstractGeometryTypegml3_2Profile_diggs_xsd_Complex_Type_gml_AbstractGeometricPrimitiveType.tmp#AbstractGeometricPrimitiveTypegml3_2Profile_diggs_xsd_Element_gml_AbstractCurve.tmp#http___www.opengis.net_gml_3.2_AbstractCurvegml3_2Profile_diggs_xsd_Element_gml_AbstractSolid.tmp#AbstractSolidgml3_2Profile_diggs_xsd_Element_gml_AbstractSurface.tmp#AbstractSurfacegml3_2Profile_diggs_xsd_Element_gml_Point.tmp#Pointgml3_2Profile_diggs_xsd_Element_gml_AbstractGeometry.tmp#AbstractGeometry
Type gml:AbstractGeometricPrimitiveType
Type hierarchy
Properties
content complex
abstract true
Substitution Group
Substitution Group Affiliation
Model
Children gml:description, gml:descriptionReference, gml:identifier, gml:name
Instance
<gml:AbstractGeometricPrimitive axisLabels="" gml:id="" srsDimension="" srsName="" uomLabels="" xmlns:gml="http://www.opengis.net/gml/3.2">
  <gml:description xlink:actuate="" xlink:arcrole="" xlink:href="" nilReason="" xlink:role="" xlink:show="" xlink:title="" xlink:type="simple">{0,1}</gml:description>
  <gml:descriptionReference xlink:actuate="" xlink:arcrole="" xlink:href="" nilReason="" owns="false" xlink:role="" xlink:show="" xlink:title="" xlink:type="simple">{0,1}</gml:descriptionReference>
  <gml:identifier codeSpace="">{0,1}</gml:identifier>
  <gml:name codeSpace="">{0,unbounded}</gml:name>
</gml:AbstractGeometricPrimitive>
Attributes
QName Type Use Annotation
axisLabels gml:NCNameList optional
gml:id ID required
Database handle for the object. It is of XML type ID, so is constrained to be
unique in the XML document within which it occurs. An external identifier for the object in
the form of a URI may be constructed using standard XML and XPointer methods. This is done
by concatenating the URI for the document, a fragment separator, and the value of the id
attribute.
srsDimension positiveInteger optional
srsName anyURI optional
uomLabels gml:NCNameList optional
Source
<element name="AbstractGeometricPrimitive" type="gml:AbstractGeometricPrimitiveType" abstract="true" substitutionGroup="gml:AbstractGeometry">
  <annotation>
    <documentation>The AbstractGeometricPrimitive element is the abstract head of the substitution group for all (pre- and user-defined) geometric primitives.</documentation>
  </annotation>
</element>