Showing:

Annotations
Attributes
Diagrams
Instances
Model
Properties
Source
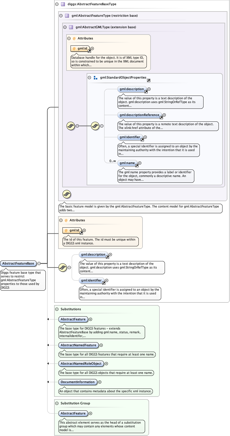
Element diggs:AbstractFeatureBase
Namespace http://diggsml.org/schemas/2.6
Annotations
Diggs feature base type that serves to restrict gml:AbstractFeatureType
properties to those used by DIGGS
Diagram
Diagramgml3_2Profile_diggs_xsd_Attribute_gml_id.tmp#idgml3_2Profile_diggs_xsd_Element_gml_description.tmp#descriptiongml3_2Profile_diggs_xsd_Element_gml_descriptionReference.tmp#descriptionReferencegml3_2Profile_diggs_xsd_Element_gml_identifier.tmp#identifiergml3_2Profile_diggs_xsd_Element_gml_name.tmp#namegml3_2Profile_diggs_xsd_Element_Group_gml_StandardObjectProperties.tmp#StandardObjectPropertiesgml3_2Profile_diggs_xsd_Complex_Type_gml_AbstractGMLType.tmp#AbstractGMLTypegml3_2Profile_diggs_xsd_Complex_Type_gml_AbstractFeatureType.tmp#http___www.opengis.net_gml_3.2_AbstractFeatureTypegml3_2Profile_diggs_xsd_Attribute_gml_id.tmp#idgml3_2Profile_diggs_xsd_Element_gml_description.tmp#descriptiongml3_2Profile_diggs_xsd_Element_gml_identifier.tmp#identifierKernel_xsd_Complex_Type_diggs_AbstractFeatureBaseType.tmp#AbstractFeatureBaseTypeKernel_xsd_Element_diggs_AbstractFeature.tmp#AbstractFeatureKernel_xsd_Element_diggs_AbstractNamedFeature.tmp#AbstractNamedFeatureKernel_xsd_Element_diggs_AbstractNamedRoleObject.tmp#AbstractNamedRoleObjectKernel_xsd_Element_diggs_DocumentInformation.tmp#DocumentInformationgml3_2Profile_diggs_xsd_Element_gml_AbstractFeature.tmp#http___www.opengis.net_gml_3.2_AbstractFeature
Type diggs:AbstractFeatureBaseType
Type hierarchy
Properties
content complex
abstract true
mixed false
Substitution Group
Substitution Group Affiliation
Model
Children gml:description, gml:identifier
Instance
<diggs:AbstractFeatureBase gml:id="" xmlns:diggs="http://diggsml.org/schemas/2.6" xmlns:gml="http://www.opengis.net/gml/3.2">
  <gml:description xlink:actuate="" xlink:arcrole="" xlink:href="" nilReason="" xlink:role="" xlink:show="" xlink:title="" xlink:type="simple">{0,1}</gml:description>
  <gml:identifier codeSpace="">{0,1}</gml:identifier>
</diggs:AbstractFeatureBase>
Attributes
QName Type Use Annotation
gml:id ID required
Database handle for the object. It is of XML type ID, so is constrained to be
unique in the XML document within which it occurs. An external identifier for the object in
the form of a URI may be constructed using standard XML and XPointer methods. This is done
by concatenating the URI for the document, a fragment separator, and the value of the id
attribute.
Source
<element abstract="true" name="AbstractFeatureBase" substitutionGroup="gml:AbstractFeature" type="diggs:AbstractFeatureBaseType">
  <annotation>
    <documentation>Diggs feature base type that serves to restrict gml:AbstractFeatureType properties to those used by DIGGS</documentation>
  </annotation>
</element>